Creating and Editing IFC Data

Note: In Teamwork, the following data in the IFC Manager can be reserved and modified: IfcProject, IfcBuilding, IfcSite, Assignments and Type Products. IFC Properties of model elements (e.g. IfcWall, IfcColumn, IfcBeam) can be modified via IFC Manager only if those elements are not reserved by any other user.

Note: If you modify settings in IFC Manager or the Manage IFC Properties dialog box, and you then leave the dialog box, you can undo your modifications with ARCHICAD’s Undo command.

Scheme Data

Attributes, Properties and Classification Reference entities defined by a scheme (IFC Scheme Setup) can have values that are optionally assigned or else derived.

To assign an optional scheme-defined Attribute or Property to an element, check the box in front of the element. Use the Value field to define its value depending on the value Type (e.g. Label, Integer, Boolean). To define values of a scheme-defined Classification Reference data, type them manually or use the Apply Predefined Rule command (see its function later, at Custom Data). Any element that is not assigned a value will be exported that way.

Derived values (identified with a lock icon) will come from a source of existing ARCHICAD data. If a derived value is shown in:

black, it can be overwritten with a custom value

gray, it cannot be modified here in the IFC Manager; it can be modified only at its source, where that particular ARCHICAD value comes from.

Examples for factory default mapping rules for IfcBeams:

The Name Attribute is derived from the ARCHICAD Beam-classified element’s ID parameter (found in the Tags and Categories panel of Element Settings).

The value of the IsExternal property (Pset_BeamCommon), either “True” or “False”, is derived from the corresponding ARCHICAD element’s Position classification (either “Exterior” or “Interior”).

The value of the LoadBearing property (Pset_BeamCommon), either “True” or “False”, is derived from the corresponding ARCHICAD element’s Structural Function classification (either “Load-Bearing Element” or “Non-Load-Bearing Element”).

Derived properties can also originate from the mapping rules used in IFC Scheme Setup.

See IFC Scheme Setup.

Custom Data

Use the New Property/Classification option to create new custom IFC Properties or Classification References. Alternatively, use the Apply Predefined Rule command to create them automatically.

CreateProperty.png 

To create a new custom IFC Property:

1.Define a name for the new custom Property Set (Pset); or else choose from the list of existing Property Set names defined previously for the same element type (click the arrow icon to access this list). For example, if you are creating a new Property for an IfcWall, the list contains all the Pset names earlier assigned to other IfcWalls.

Note: To avoid errors (and to keep the standard property definition rules), do not use the standard “Pset” prefix when giving a name to your custom Property Sets.

2.Define a name for the new custom Property.

3.Set the type of the new Property (single, enumerated, complex, etc.).

Property type

Definition

Single Value

A property object which has a single (numeric or descriptive) value assigned.

Enumerated Value

A property object whose value is chosen from an enumeration.

Bounded Value

A property object which has a maximum of two (numeric or descriptive) values assigned, the first value specifying the upper limit and the second value specifying the lower limit

Table Value

A property object which has two lists of (numeric or descriptive) values assigned, corresponding to a table with two columns.

List Value

A property that has several (numeric or descriptive) values assigned, corresponding to an ordered list.

Reference Value (IfcCalendarDate only)

A property object which references to calendar date-type entity (day, month, and year).

4.According to the Property type, set its value type to label, text, integer, boolean, etc.

Value type

Definition

IfcBoolean

A defined data type of simple BOOLEAN type. Value: TRUE or FALSE.

IfcIdentifier

An identifier is an alphanumeric STRING (max. 255 characters) which allows an individual thing to be identified. It may not provide natural-language meaning.

IfcInteger

A defined data type of simple INTEGER type. The number of bits contained in the IfcInteger is unrestricted, but in practice it is implementation-specific.

IfcLabel

A label is the term by which something may be referred to. It is a STRING (max. 255 characters) which represents the human-interpretable name of something and shall have a natural-language meaning.

IfcLengthMeasure

REAL type value of a distance.

IfcLogical

A defined data type of simple LOGICAL type. Value: TRUE, FALSE or UNKNOWN.

IfcRatioMeasure

REAL type value of the relation between two physical quantities that are of the same kind. Input given in percent is expressed as a decimal value: e.g. 25% becomes 0.25.

IfcReal

A defined data type of simple REAL type. The domain of Real is all rational, irrational and scientific real numbers. Here the precision is unconstrained, but in practice it is implementation-specific.

IfcText

Alphanumeric STRING of characters which is intended to be read and understood by a human being. It is for information purposes only. No character number limitation.

More Types…

See the definitions at “alphabetical listing” > “Defined Types”: http://www.buildingsmart-tech.org/ifc/IFC2x3/TC1/html/index.htm

To create a new Classification Reference, just assign it a name. Here, too, you can choose from the list of existing Classification Reference names defined previously for the same element type (click the arrow icon to access this list).

Having defined a new Property (together with its Property Set container), you can apply it to other elements too, not just the one you are editing. For example, if you have created the new data for a selected IfcWall element, you can add the new data to all elements of the same type as the selected one (all IfcWall entities), or to other elements of the current project/IFC model. Use “Add new property to Scheme Setup...” and set the level of the model hierarchy that contains the requested IFC Entity type(s) you would like to add the new property. For example, in the previous IfcWall case, choose

“IfcBuildingElement”, if you would like to define the new property for all IfcColumns, IfcBeams, IfcSlab etc. besides of all IfcWalls;

“IfcElement” to add the property to all HVAC elements (IfcDistributionElements) too,

“IfcProduct” to also add the property to all spatial elements including IfcSpaces, IfcBuildingStorey, IfcBuilding and IfcSite;

“IfcObject” to add the new property to all Assignments too;

the highest level “IfcObjectDefinition” to add all project elements including all IFC Type Product types (not only the IfcWallType)

These options will also work for new elements to be created in the future (any new IfcWalls, or any new element, depending on the chosen option) will automatically be assigned this data. The Properties that are thus created are added to IFC Scheme Setup. To understand the model hierarchy’s levels and their containments (and the examples mentioned before), see the next figure or check the hierarchy tree in the dialog of IFC Scheme Setup.

See IFC Scheme Setup.

SchemeAddProperties.png 

Newly created IFC data will appear in the defined Property Set or “Classification References” folder in the IFC Manager, as well as in the element Settings dialog among the listed properties. Assign values to the new data according to its value type. For example, a Classification Reference data has 7 available items (the most important ones are the “Name” and the identifier (“ItemReference”) of the classification reference data) for defining/editing. Such newly created IFC data appears with a red X in front, meaning that you can delete them at any time. If a Property Set no longer contains any Properties, it will be deleted from the list automatically. To rename a Property Set, Property or Classification Reference, click on the name, then re-write it.

Custom IFC Properties (and Property Sets) may also be created through the IFC Scheme Setup command (these Settings will also contain the data created by using the above-mentioned “Add new property to Scheme Setup...” option). These data can only be edited (deleted, renamed) using the IFC Scheme Setup command.

Assignments

To create a new Assignment, do the following in the IFC Manager:

1.Switch to Assignment view/definition mode by clicking the Assignments icon.

2.Select the Assignment type by clicking on the “IFC Groups”, “IFC Zones”, “IFC Systems”, “Actors”, “Space Occupants” or “Time Series Schedules” item.

3.Click the “New” button under the Assignments window section.

4.Select the new item, whose default name starts with “New”... and ends with the created Assignment type (e.g. New Group).

5.Give a (new) name to the new Assignment on the right side of the dialog in the Name Attribute field.

6.Edit the Attributes and/or the content of the available properties.

7.Add custom IFC data using the New Property/Classification option if needed (see above).

8.Drag and drop IFC Entities into the “New Relation” folder from the containment tree.

Notes:

The Entity types that can be dragged into the new Assignment depend on the Assignment type. For example, you can only group IfcSpaces (ARCHICAD Zones) into an IFC Zone; while you can group both IfcSpaces and already existing IFC Zones within a Space Occupant (IfcOccupant). The latter case demonstrates that the member of an Assignment can itself serve as an Assignment.

In case of IFC System, spatial relation can also be assigned to the elements grouped in “New Relation”. Just drag and drop the required spatial element(s), such as ARCHICAD Zones (IfcSpace), Stories (IfcBuildingElementStorey), IFC Building and/or IFC Site, into the “New Spatial Relation” folder.

If your project uses the MEP Modeler Add-On, then its defined MEP Systems can do the following:

They can be classified as IFC Systems. Create a new, empty IFC System. Select it, then click on the MEP icon at the right (underneath the Assignment list), and choose the desired MEP System from the drop-down menu. All elements of the selected MEP System will automatically be added from the containment tree into the “New Relation” folder; the system’s name (Name Attribute) will be the same as the chosen MEP System.

They can be added to an existing IFC System. Select an existing IFC System in the list, then choose an MEP System as described above. The existing IFC System is renamed according to the chosen MEP System, and all elements of that MEP System are added to the existing contents of the IFC System. In both cases, the system icon changes to the MEP “propeller” icon, indicating that an MEP System is being used. To delete MEP System elements from an IFC System, select the system item (which is now named after the MEP System whose elements you want to delete), and choose “Disconnected” from the drop-down menu of the MEP System options.

Multilevel (“Sub”) hierarchy is available for IFC Group, IFC Zone and IFC System assignments. Sub-hierarchy (for example child systems in a parent system) can be defined easily:

drag and drop a predefined assignment into an existing “New Relation” (or named relation) folder of the same type target assignment, or click “New”, with the “New Relation” (or named relation) folder of the “parent” assignment selected, to define a new “child” assignment

a parent assignment moved into a different parent assignment becomes a “child” of that assignment (this is a move)

a child assignment can be either moved or copied into a different parent assignment (to copy it, hold down Ctrl/Alt while dragging it)

to make a child assignment into a parent assignment, select it and drag it outside of the dialog box; it will reappear in the hierarchy as a parent assignment

If needed, define a name for the “New Relation” on the right side of the dialog in the “Name” Attribute field.

Use the “Delete” (red X) button to delete a Relation or Assignment.

See IFC Assignments.

Examples:

Create an IfcZone named “Security Zone”, which will group together all of the project’s IfcSpaces that have a security function.

SecurityZone.png 

Group elevators in a vertical circulation system, which can be a child system of a mechanical system.

IFCGroupElevators.png 

Define the project architect as a person-type Actor (set at “The Actor” Attribute) who is responsible for the project (the assigned entity is the IfcProject).

IFCActor.png 

Using a new Space Occupant, group together all the IfcSpaces whose owner is an Organization.

OwnerOrganization.png 

Using a new Time Series Schedule, define an assignment of a weekly schedule (of the times when lighting is turned on and off) to IfcSpaces.

IFCTimeSchedule.png 

Type Products

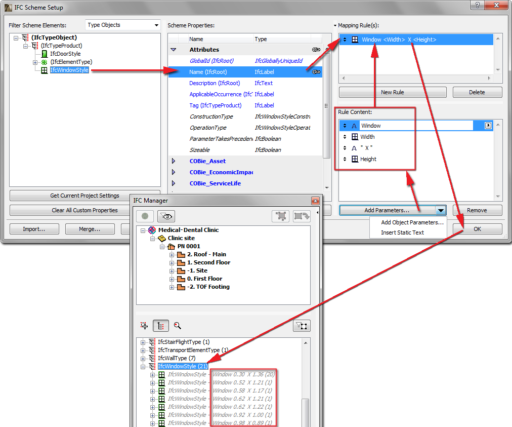
The IFC Manager locates and displays all the IFC Type Products that exist in the project, plus all the elements which refer to them. To see them, switch to the Type Products view/definition mode using the second icon underneath the containment tree. In the appearing list, select the type (e.g. IfcWallType) or style (e.g. IfcWindowStyle) or its related elements, to check and edit their IFC data on the right side of the IFC Manager.

As soon as it is placed, an ARCHICAD element is automatically assigned an IFC Type Product that corresponds to its IFC entity type (or Element Classification). For example, if an ARCHICAD Slab has an Element Classification of “ARCHICAD Type” (IfcSlab), then its IFC Type Product will be IfcSlabType. If its Classification is “Ceiling” (IfcCovering) then its type will be IfcCoveringType. The default name of the type is generated automatically, as described in the IFC Type Product section of this documentation. Based on this naming convention, several ARCHICAD/IFC elements will be assigned to a particular IFC Type Product. For example, ARCHICAD columns (IfcColumns) having identically named profiles will be assigned to a single type that is named after that profile. Type naming can be driven by mapping the “Name” Attribute with rules defined in the IFC Scheme Setup.

See IFC Type Product.

The IFC data of the resulting IFC Type Product are not editable by default; they are displayed in italicized gray type, and all IFC data on the right side are grayed. In this case, no new IFC data (e.g. custom IFC Property or Classification Reference) can be assigned to the type either.

You may wish to edit an IFC Type Product. For example:

change its name (which is the Name Attribute)

define a value for an Attribute or standard Property that has no value yet

modify existing Property data

create a new custom Property or Classification Reference

See Creating and Editing IFC Data.

You can apply ARCHICAD data mapping rules to the IFC data of IFC Type Product elements. For example, generate the names of Window types (Name Attribute of IfcWindowStyle) from the combination of the Library Part Name, the Width and Height parameters of Window.

See IFC Scheme Setup.

GenerateWindowType.png 

To edit the IFC Type Product, first enable it for editing: click on the “Edit/New Type” button. Then make the desired modifications. To revert the data of the IFC Type Product to their default values, click the “Reset Type” button.

Note: “Reset Type” means that all edited IFC data will revert to their original values, and the new data will be deleted.

It is possible to combine several IFC Type Products entities (provided they are editable, that is, activated using the “Edit/New Type” button) into a single IFC Type Product - for example, combine two IfcWindowStyle types into a single IfcWindowStyle. This combination can take the following forms:

Apply an existing IFC Type Product to other types. This works for all element types except Doors/Windows (see below for explanation). For example, suppose you have two concrete Slabs of different thicknesses. By default, these will be classified as two separate IFC Type Products (IfcSlabType), because thickness is a significant property of slabs. But you want to combine them into a new, single type named “Concrete slabs.” Defining them is easy: select one of the IfcSlabs from its type folder and drag in into the other slab type (drag it onto the slab type name). This way, it will be deleted from its original location and placed into the other type. Next, change the Name Attribute of the second type (which now contains two elements) to “Concrete slabs” (see illustration below).

IFCNewSlabs.png 

Combining doors or windows is more complicated, because some of their major parameters are generated from GDL data, and cannot be modified as a result of combining elements. Such parameters are the OperationType Attribute and the panel and lining attributes. Suppose you have two doors that are identical in all their data (e.g. size, panel type), but their Operation Types are different: one opens to the right, the other to the left. These two doors will be classified under two different IFC Type Products: these two Types will have the same name, but their “OperationType” IFC Attributes will differ. To have both doors belong to the same IFC Type Product, select one of the doors and place it in the other (second) type. As a result, a new, common type is created that uses all of the non-generated data of the second type (such as Name Attribute, Properties, Classification Reference, etc.). This new common type is the one that will be exported, and which will be assigned to both of the doors. This common type can be renamed and its data modified. At the same time, the two original types will remain as so-called linked types, and will link to the elements only data which is generated and which differ for each of the two doors (in this case, their OperationType Attributes). In other words, both doors will belong to a single type, which includes all of the data they have in common, but they will also maintain certain IFC data that were different for each and cannot be combined (see illustration below).

IFCCombineDoors.png 

The “Reset Type” option can do the following:

When applied to a selected IFC Type Product (e.g. IfcWallType) that has been edited, the Type’s original data are restored (newly modified IFC data are lost), and the Type is no longer editable. If the Type now contains new elements as a result of combining Types, then those elements will return to their original locations.

When applied to a single element (e.g. IfcWall) that has been moved into a different Type, that element will return to its original location where it was automatically assigned by the program.

IFCResetType.png 

For some ARCHICAD elements, automatic definition as a particular IFC Type Product is not always clear-cut - typically the case for HVAC elements (IfcDistributionElements). Suppose you have an MEP Modeler-defined Pipe element. By default, its IFC Entity classification is IfcFlowSegment. But its IFC Type Product definition can be even more specific (see illustration below). The program will automatically choose a subtype of the IfcFlowSegmentType (e.g. IfcPipeSegmentType). You can modify this later to be a different subtype of the IfcFlowSegmentType (such as IfcDuctSegmentType): use the “Change Type Product” drop-down menu. (Make sure you have made the IFC Type Product editable, using the “Edit/New Type” function described above.)

IFCPipeType.png 

Predefined Rules

You can assign new IFC data to selected elements based on automatic (.xml-based) rules, using the Apply Predefined Rule button. There are three types of such rules, based on their differing structures:

“Tree list” rule: select an element from a tree-structure database to create the new data

“Table” rule: select a row from a table to create the new data

“Command” rule: start the rule-command to create the new data

The program contains factory-defined built-in rules (these vary depending on your localized version of ARCHICAD). As an example, the following table summarizes the rules that are contained in every language version of ARCHICAD:

Rule name

Related object

Rule type

Function

New IFC data

Rule file

OmniClass / Table 11 - Construction Entities by Function

IfcSite, IfcBuilding and IfcBuildingStorey

Tree list

Assigns a functional classification to IFC Building, IFC Site and ARCHICAD Stories based on this OmniClass specification

Classification Reference

OmniClass
.xml

OmniClass / Table 13 - Space by Function

IfcSpace and IfcSpaceType

Tree list

Assigns a functional classification to ARCHICAD Zones based on this OmniClass specification

Classification Reference

OmniClass
.xml

OmniClass / Table 21 - Elements

IfcElement, IfcBuilding
ElementType, IfcDistribution
ElementType, IfcElement
ComponentType, IfcFurnishing
ElementType, IfcTransport
ElementType, IfcDoorStyle, IfcWindowStyle and IfcGroup

Tree list

Assigns category classification to building elements based on this OmniClass specification

Classification Reference

OmniClass
.xml

OmniClass/Table 23 - Products

IfcElement,
IfcBuilding
ElementType, IfcDistribution
ElementType, IfcElement
ComponentType, IfcFurnishing
ElementType, IfcTransport
ElementType, IfcDoorStyle, IfcWindowStyle
and IfcGroup

Tree list

Assigns construction product classes to building elements based on this OmniClass specification

Classification Reference

OmniClass
.xml

Concept Design BIM 2010 (US GSA) / Project Client/Owner and Project Architect

IfcProject

Command

Defines the GSA-required Actor-system items for the current project

Actor

Concept Design BIM 2010 (US GSA).xml

Concept Design BIM 2010 (US GSA) / Space Type (Owner)

IfcSpace and IfcSpaceType

Table

Assigns a type classification to ARCHICAD Zones based on GSA's STAR Space Type specification

Classification Reference

Concept Design BIM 2010 (US GSA).xml

Concept Design BIM 2010 (US GSA) / Space Category (Owner)

IfcSpace and IfcSpaceType

Table

Assigns a category classification to ARCHICAD Zones based on GSA's STAR Space Category specification

Classification Reference

Concept Design BIM 2010 (US GSA).xml

Concept Design BIM 2010 (US GSA) / Space Category (BOMA)

IfcSpace and IfcSpaceType

Table

Assigns a category classification to ARCHICAD Zones based on the requirements defined by the American National Standard Institute (ANSI) and the Building Owners Management Association (BOMA)

Classification Reference

Concept Design BIM 2010 (US GSA).xml

Concept Design BIM 2010 (US GSA) / Spatial Zone Type (Energy Analysis)

IfcZone

Table

Assigns a type classification to IFC Zones based on the requirements defined by ASHRAE 90.1 Common Space Type

Classification Reference

Concept Design BIM 2010 (US GSA).xml

Concept Design BIM 2010 (US GSA) / Space Occupant Classification and Properties

IfcOccupant

Table

Classifies organizations that occupy ARCHICAD Zones, Stories and IFC Building based on CDB-2010’s ‘Occupant Properties Lookup Table’

Classification Reference, custom IFC Property

Concept Design BIM 2010 (US GSA).xml

Uniclass tables…

IfcElement, IfcSpace, IfcZone, IfcElementType etc. depending on the chosen table of Uniclass standard

Tree list

Assigns a functional or category classification to building or spatial elements based on different Uniclass tables

Classification Reference

Uniclass
.xml

Examples:

Apply the “Concept Design BIM 2010 (US GSA) / Project Client/Owner and Project Architect” rule on the IfcProject entity (the highest level of the IFC Model hierarchy) selected in the containment tree of the IFC Manager. As a result, Actors (IfcActor) are created with the following relations: “Project Client/Owner” and “Project Architect”.

GSACommand.png 

Assign a Space Occupant classification by using the “Concept Design BIM 2010 (US GSA)/Space Occupant Classification and Properties” rule:

1.Create the new Space Occupant, then drag in the elements that belong to it (e.g. IfcSpace entities).

See IFC Assignments.

2.Select the Space Occupant name in the Assignment list, then use the Apply Predefined Rule tool. From the dialog box, choose the “Concept Design BIM 2010 (US GSA) / Space Occupant Classification and Properties” rule.

3.From the table, select the desired classification item.

4.Click Apply. The Classification Reference elements and Properties are generated for the Space Occupant, using the values corresponding to the selected classification item.

GenerateClassif.png 

You can search among the rules in the databases (tree list and table) by entering any partial text.

For example, let us assign classifications to a number of roof slabs (IfcSlabs) using the “OmniClass / Table 21 - Elements” rule:

1.In the model, select the Slab elements to be classified (you can use Find & Select). Open the Settings dialog box and click on “Manage IFC Properties” from the Tags and Categories panel. Alternatively, select the corresponding IfcSlab entities from the IFC Manager containment tree.

2.Use the Apply Predefined Rule tool. From the dialog box, choose the “OmniClass / Table 21 - Elements” rule.

3.In the database Search field, enter the text “roof”.

4.From the Search result area, select the “Roof Decks, Slabs, and Sheathing” title. As a result, the same item will be selected in the tree list.

5.Click “Apply”. The Classification Reference is generated, with the name of “Roof Decks, Slabs, and Sheathing”, with an ItemReference value of “21-02 10 20 20”, and additional data corresponding to the OmniClass standard.

FlatRoof.png 

Note:

Once you select an element, only the applicable rules are available in the “Select Rule” list (for example, if you have selected IfcProject, then the “Concept Design BIM 2010 (US GSA) / Project Client/Owner and Project Architect” rule is available). All the non-applicable rules are grayed.

IfcElement includes building, distribution (MEP) and furnishing elements.

Certain rules are not available in Settings dialogs if the rules are related to elements (for example, IfcBuilding, IfcBuildingStorey, IfcOccupant, IfcProject and IfcGroup) which do not have Settings dialogs.

You can create and edit your own rule in .xml format. It is recommended to peruse the structure of an existing rule file (which may contain multiple rules), and to create a similar new rule by duplicating it under a different name.

The available rules are accessible from the following folder, and the newly created rules should also be saved to this location:

-On Windows:
\Users\user name\GRAPHISOFT\IFC Rules “ARCHICAD version”

-On Mac:
/Users/user name/Library/Application Support/GRAPHISOFT/IFC Rules “ARCHICAD version”