Создание и Редактирование данных IFC

Примечание: В Teamwork можно зарезервировать и изменить следующие данные в менеджере IFC: IfcProject, IfcBuilding, IfcSite, Назначения и Типы продуктов. Свойства IFC модельных элементов (например, стена, колонна, балка) могут быть изменены посредством  менеджера IFC, только если такие элементы не зарезервированы другим пользователем.

Примечание: Изменения настроек, сделанные в Менеджере IFC или в диалоге Управления Свойствами IFC, можно отменить при помощи команды Отменить ArchiCAD.

Данные Схемы

Атрибуты, Свойства и Ссылки на Классификацию сущностей, определяемые схемой (Настройка Схемы IFC) могут иметь производные или дополнительные значения.

Для назначения элементу дополнительного Атрибута или Свойства, определяемого схемой, отметьте маркер элемента. Укажите значение в одноименном поле согласно типу значения (например, Метка, Целый, Логический). Для указания значений данных Ссылки на Классификацию, определяемых схемой, введите их вручную или воспользуйтесь командой Применения Предопределенного Правила (см. описание этой функции ниже в разделе Специальных Данных). Элемент, которому не присвоено значение, будет экспортироваться как есть.

Производные значения (идентифицируемые по значку блокировки) поступают из источника существующих данных  ArchiCAD . Если производное значение отображается:

черным цветом, его можно заменить специальным значением

серым цветом, оно недоступно для редактирования в Менеджере IFC; его можно изменить только в исходном месте расположения настройки в ArchiCAD.

Примеры правил преобразования значений производителей по умолчанию для IfcBeam:

Атрибут имени берется из параметра ID элемента, который классифицируется как балка ArchiCAD  (в панели Метки и категории диалога установки параметров элемента).

Значение свойства IsExternal (Pset_BeamCommon), которое может быть “True” или  “False”, берется соответствующей классификации Расположение элемента ArchiCAD (либо Внутри, либо Снаружи).

Значение свойства LoadBearing (Pset_BeamCommon), которое может быть “True” или  “False”, берется из соответствующей классификации Конструктивная функция элемента ArchiCAD ”(либо Несущий элемент, либо Ненесущий элемент).

Производные Свойства могут также быть получены из правил преобразования, используемых в диалоге Настройки Схемы IFC.

См. Настройка схемы IFC.

Специальные Данные

Воспользуйтесь кнопкой Создать Свойство/Классификацию для создания новых специальных Свойств IFC или Ссылок на Классификацию. Альтернативный вариант, используйте кнопку Применить Предопределенное Правило, чтобы создать их автоматически.

CreateProperty.png 

Чтобы создать новое специальное свойство IFC:

1.Определите имя нового набора специальных свойств (Pset); или выберите его из списка имен существующих наборов свойств, определенных раньше для элементов этого типа (щелкните на стрелочке, чтобы открыть список). Например, если Вы создаете новое свойство для  IfcWall, список будет содержать все Pset-имена, ранее назначенные другим IfcWalls.

Примечание: Во избежание ошибок (и для поддержания правил определения стандартных свойств ), не используйте стандартный префикс “Pset” при создании имен наборов специальных свойств.

2.Укажите имя нового специального свойства.

3.Укажите тип нового свойства (простой, перечисляемый, сложный и т.д.)

Тип Свойства

Определение

Отдельное Значение

Свойство с отдельным (числовым или описательным) значением.

Перечисляемое Значение

Свойство, значение которого выбрано из перечня.

Ограниченное Значение

Свойство, имеющее не более двух (числовых или описательных) значений. Первое значение определяет верхнюю границу, а второе значение - нижнюю границу диапазона.

Табличное Значение

Свойство, обладающее двумя списками значений (числовых или описательных) и соответствующее таблице с двумя столбцами.

Списочное Значение

Свойство, обладающее несколькими значениями (числовыми или описательными) и соответствующее упорядоченному списку.

Ссылочное Значение (только IfcCalendarDate)

Свойство, ссылающееся на данные календарного типа (день, месяц и год).

4.Согласно типу свойства укажите тип его значения: метка, текст целое, логическое и т.д.

Тип Значения

Определение

IfcBoolean

Тип данных, относящихся к типу простых БУЛЕВЫХ значений. Значение: ИСТИНА или ЛОЖЬ.

IfcIdentifier

Идентификатор, представляющий собой алфавитно-цифровую СТРОКУ (не более 255 символов) и позволяющий идентифицировать отдельные элементы. Он может не иметь смыслового значения.

IfcInteger

Тип данных, относящихся к типу простых ЦЕЛЫХ значений. IfcInteger может содержать любое количество знаков, но на практике оно зависит от конкретных задач.

IfcLabel

Меткой является термин, который может относится к чему-либо. Это СТРОКА (не более 255 символов), понятная пользователю.

IfcLengthMeasure

Значение расстояния РЕАЛЬНОГО типа.

IfcLogical

Тип данных, относящихся к типу простых ЛОГИЧЕСКИХ значений. Значение: ИСТИНА, ЛОЖЬ или НЕИЗВЕСТНО.

IfcRatioMeasure

Значение РЕАЛЬНОГО типа, выражающее соотношение между двумя физическими величинами одного вида. Процентное отношение задается в виде десятичной дроби: Например, 0,25 означает 25%.

IfcReal

Тип данных, относящихся к типу простых РЕАЛЬНЫХ значений. К области Реальных значений относятся все рациональные, иррациональные и экспоненциальные значения. Точность значений не ограничена, но на практике она зависит от конкретных задач.

IfcText

Алфавитно-цифровая СТРОКА символов, которая может быть прочитана и понята человеком. Используется только в информативных целях. Ограничение количества знаков отсутствует.

Другие Типы…

Список определений в алфавитном порядке > “Определенных Типов” жоступен на сайте:
http://www.buildingsmart-tech.org/ifc/IFC2x3/TC1/html/index.htm

Для создания новой ссылки на классификацию просто укажите ее имя. Вы также можете выбрать имя из списка существующих имен ссылок на классификацию, которые были определены раньше для этого типа элемента (щелкните на стрелочке, чтобы получить доступ к списку).

Определив новое Свойство (совместно с контейнером его набора свойств), Вы можете применить его также и к другим элементам, а не только к редактируемым в текущий момент времени. Например, если Вы создали новые данные для выбранного элемента IfcWall, их можно присвоить всем элементам того же типа, что и выбранный (всем сущностям IfcWall), или другим элементам текущего проекта / модели IFC. Отметьте маркер “Добавить новое свойство в Настройку схемы...” и установите уровень модельной иерархии, содержащий запрашиваемые типы Сущностей IFC, которым вы хотите добавить новое свойство. Для использованной в предыдущем примере IfcWall, выберите

“IfcBuildingElement”, если хотите установить новое свойство для всех элементов IfcColumns (Колонн), IfcBeams (Балок), IfcSlabs (Перекрытий) и т.д. в дополнение ко всем IfcWalls (Стенам);

“IfcElement” - для добавления нового свойства всем элементам инженерных сетей (HVAC) (IfcDistributionElements) too,

“IfcProduct” - для добавления также нового свойства всем пространственным элементам, включая IfcSpaces (Зоны), IfcBuildingStorey (Этажи), IfcBuilding (Здание) и IfcSite (Местность);

“IfcObject” - для добавления нового свойства всем Назначениям;

на наивысшем уровне “IfcObjectDefinition” - для добавления свойства всем элементам проекта, включая все Типы продуктов IFC (не только тип IfcWallType)

Эта возможность будет действовать для всех создаваемых элементов в будущем (любые новые IfcWalls или любой новый элемент, в зависимости от выбранного варианта), то есть им будут автоматически присваиваться эти данные. Создаваемые таким образом свойства добавляются в  Настройки схемы IFC. Чтобы понять организацию уровней иерархии модели и их контейнеров (а также приведенные ранее примеры), рассмотрите расположенную ниже иллюстрацию, или поэкспериментируйте с иерархической структурой, представленной в диалоговом окне Настройки схемы IFC.

См. Настройка схемы IFC.

SchemeAddProperties.png 

Вновь созданные данные IFC появляются в папках Набор свойств или “Ссылки на классификацию” в менеджере IFC, а также в диалоге установки параметров элемента среди перечисленных свойств. Присвойте значения новым данным согласно их типу. Например, данные Ссылки на классификацию имеют 7 элементов (наиболее важными из которых являются имя (“Name”) и идентификатор (“ItemReference”) данных ссылки на классификацию) для определения/редактирования. Такие вновь созданные данные IFC появляются с красным символом "X", расположенным перед именем. Это указывает на то, что их можно удалить в любой момент времени. Если набор свойств больше не содержит свойств, то он удаляется из списка автоматически. Для переименования Набора Свойств, Свойства или Ссылки на классификацию, щелкните на имени и измените его.

Специальные свойства IFC (и наборы свойств) могут также создаваться в диалоге команды Настройка схемы IFC (этот диалог также будет содержать данные, созданные при использовании маркера “Добавить новое свойство в Настройку схемы...”). Эти данные можно редактировать (удалять, переименовывать) только в диалоге команды Настройка схемы IFC.

Назначения

Для создания нового Назначения, ,выполните следующие действия в Менеджере IFC:

1.Перейдите в режим вида/определения Назначений щелчком на пиктограмме Назначения.

2.Выберите тип Назначения щелчком на одном из элементов: “Группы IFC”, “Зоны IFC”, “Системы IFC”, “Действующие лица”, “Владельцы пространства” или “Каталоги временных рядов”.

3.Щелкните на кнопке “Новый”, расположенной под окошком Назначений.

4.Выберите вновь созданный элемент, имя по умолчанию которого начинается с "Новый" и заканчивается названием типа Назначения (например, Новая группа).

5.Дайте имя новой группе в правой части диалога в поле Имя.

6.Отредактируйте атрибуты и/или содержимое имеющихся свойств.

7.Добавьте специальные IFC-данные, нажав кнопку Создать Свойство/Классификацию, если в этом есть необходимость (см. выше).

8.Перетащите сущности IFC в папку Новое отношение из дерева содержимого.

Примечания:

Типы сущностей, которые могут перетаскиваться в новое назначение, зависят от типа назначения. Например, Вы можете группировать только IfcSpaces (зоны ArchiCAD ) в IFC-зоны; однако Вы можете группировать IfcSpaces и уже существующие IFC-зоны в Владельцы пространства (IfcOccupant). Последний пример показывает, что элемент Назначения может сам выступать в качестве Назначения.

В случае IFC Системы, пространственные отношения также могут быть назначены элементам, сгруппированным в “Новое отношение”. Просто перетащите нужные пространственные элементы, такие как Зоны ArchiCAD (IfcSpace), Этажи (IfcBuildingElementStorey), IFC Здание и/или Местность IFC, в папку “Новое пространственное отношение”.

Если в работе над проектом используется расширение Конструктор MEP, применительно к созданным с его помощью Системам MEP возможны следующие действия:

Они могут быть классифицированы как Системы IFC. Создайте новую пустую Систему IFC. Выберите ее и нажмите на пиктограмму MEP, расположенную справа (под списком Назначений), затем выберите из выпадающего списка нужную Систему MEP. Все элементы выбранной Системы MEP будут автоматически добавлены из содержимого дерева в папку “Новое отношение”; имя системы (Реквизит имени) будет совпадать с именем выбранной Системой MEP.

Они могут быть добавлены в существующую Систему IFC. Выделите в списке существующую Систему IFC, и затем выберите Систему MEP как это было описано выше. Существующая Система IFC будет переименована в соответствии с выбранной Системой MEP, а все элементы добавленной Системы MEP также будут добавлены к уже существующему содержимому Системы IFC. В обоих случаях значок системы будет изменен на "пропеллер" MEP, означающий использование Системы MEP. Для удаления элементов Системы MEP из Системы IFC, выберите элемент системы (называющийся в данный момент также, как и Система MEP, элементы которой предполагается удалить) и выберите в выпадающем меню параметров Системы MEP состояние “Отсоединена”.

Многоуровневая (“Подуровневая”) иерархия доступна для назначений IFC Группы, IFC Зоны и IFC Системы. Настройка под-иерархии (например дочерних систем по отношению к родительской системе) производится очень просто:

перетащите предопределенное назначение в существующую папку “Новое отношение” (или отношение с заданным именем), принадлежащую к тому же типу назначения. Также можно, выбрав папку “Новое отношение” (или отношение с заданным именем), нажать на кнопку Новая, чтобы использовать выбранную папку как “родительское” назначение, при этом вновь создаваемое назначение становится “дочерним”

папка "родительского" назначения становится "дочерней" при перемещении ее в другую папку "родительского" назначения

папка "дочернего" назначения может быть перемещена или скопирована в другую папку "родительского" назначения (для создания копии, нажмите и удерживайте Ctrl/Alt при перетаскивании папки)

для изменения "дочернего" назначения на "родительское", выберите нужную папку, и перетащите ее за пределы диалогового окна; в результате она будет размещена в иерархии как папка "родительского" назначения

При необходимости переопределите имя Нового отношения в правой части диалога в поле “Имя” атрибута.

Используйте кнопку “Удалить” (красный знак X, чтобы удалить назначение или отношение.

См. Назначения IFC.

Примеры:

Создание IfcZone под именем “Охраняемая территория”, которая группирует все IfcSpaces проекта, являющиеся охраняемыми.

SecurityZone.png 

Сгруппированные лифты могут составлять систему вертикальных связей, являющуюся дочерней подсистемой системы оборудования.

IFCGroupElevators.png 

Указание архитектора проекта (настройка Реквизита “Actor” - Действующее Лицо), отвечающего за проект (связанной сущностью является IfcProject).

IFCActor.png 

Использование нового Владельца пространства, который группирует все IfcSpaces, владельцами которых является Организация.

OwnerOrganization.png 

При помощи нового Каталога временного ряда, определите назначение недельного графика использования (времени включения и выключения освещения) для IfcSpaces.

IFCTimeSchedule.png 

Тип продукта

Менеджер IFC содержит и показывает все Типы продуктов IFC, которые существуют в проекте, плюс все элементы, которые  ссылаются на них. Для их показа, переключитесь в режим вида/определения Типа продукта с помощью второй пиктограммы в нижней части содержимого дерева. В открывшемся списке выберите тип (например, IfcWallType) или стиль (например, IfcWindowStyle) или связанные элементы, чтобы проверить их данные IFC в правой части диалогового окна Менеджера IFC.

Сразу после размещения, элементу ArchiCAD автоматически присваивается Тип продукта IFC, соответствующий типу его сущности IFC (или Классификации элемента). Например, если Перекрытие ArchiCAD имеет Классификацию элемента “Тип ArchiCAD” (IfcSlab), его Типом продукта IFC будет IfcSlabType. Если он классифицируется как “Потолок” (IfcCovering), его типом будет IfcCoveringType. Имя типа по умолчанию генерируется автоматически, как это описано в разделе Тип продукта IFC данного руководства. На основе такого именования, отдельные элементам ArchiCAD/IFC будет назначаться особый Тип продукта IFC. Например, колоннам ArchiCAD (IfcColumns), имеющим одинаковое имя профиля, будет назначен один тип, содержащий название этого профиля. Для настройки имен типов можно сопоставить Реквизит “Имя” с правилами, определенными в диалоге Настройки Схемы IFC.

См. Тип продукта IFC.

Данные результирующего Типа продукта по умолчанию не редактируемы; они отображаются серым курсивом, и все данные IFC, находящиеся справа, не активны. В этом случае никакие новые данные IFC (например, Специальное свойство IFC или Ссылка на классификацию) не могут быть присвоены типу.

Может потребоваться отредактировать Тип продукта IFC. Например,

изменить его имя (Имя Реквизита)

указать пока не заданное значение Реквизита стандартного Свойства

изменить существующие данные Свойства

создать новое специальное Свойство или Ссылку на Классификацию

См. Создание и Редактирование данных IFC.

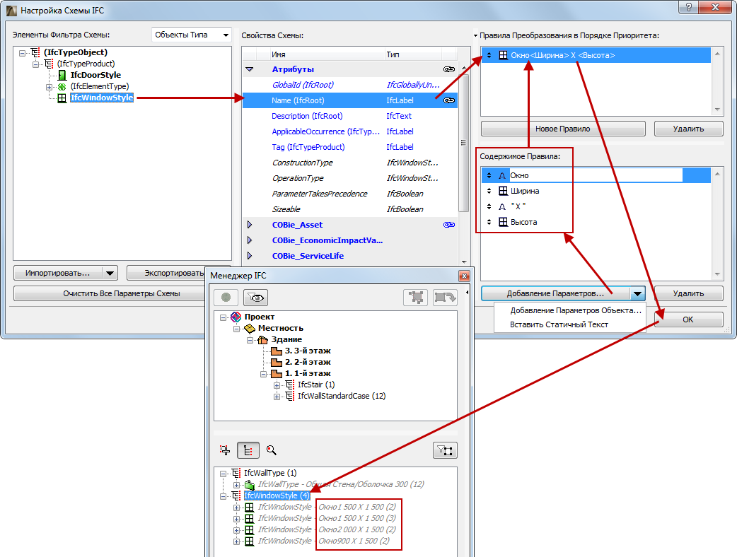
Можно применить правила преобразования данных ArchiCAD в IFC-данные Типа Продукта IFC элемента. Например, создание имен типов Окон (Трибут Имени IfcWindowStyle) путем комбинирования Имени Библиотечного Элемента и параметров Ширины и Высоты Окна.

См. Настройка схемы IFC.

GenerateWindowType.png 

Для изменения Типа продукта IFC сначала необходимо сделать его редактируемым: нажмите на кнопку “Редактировать/Создать тип”. Затем сделайте необходимые изменения. Для сброса данных Типа продукта IFC к значениям по умолчанию, нажмите на кнопку “Восстановить тип”.

Примечание: Команда “Восстановить тип” означает, что все измененные данные IFC будут возвращены к исходным значениям, а все новые данные будут удалены.

Возможно создавать комбинации сущностей нескольких Типов продуктов IFC (при условии, что они являются редактируемыми, т.е. для них активна кнопка “Редактировать/Создать тип”) в один Тип продукта IFC - например, комбинировать два типа IfcWindowStyle в единый IfcWindowStyle. Эта комбинация может принимать следующие формы:

Применение существующего Типа продукта IFC к другим типам. Это возможно для всех типов элементов за исключением Дверей и Окон (объяснение см. ниже). В качестве примера предположим, что имеются два бетонных Перекрытия различной толщины. По умолчанию они будут классифицированы как два отдельных Типа продута IFC (IfcSlabType), так как толщина является существенным свойством перекрытия. Но Вы хотите объединить их в один новый тип с названием “Бетонные перекрытия.” Сделать это очень легко: выберите один из элементов IfcSlabs в папке его типа и перетащите его в папку с названием другого типа перекрытия. Таким образом элемент будет удален в папке своего первоначального местоположения и переместится в другой тип. Затем измените Имя Реквизита второго типа (теперь содержащего два элемента) на “Бетонные перекрытия” (см. иллюстрацию ниже).

IFCNewSlabs.png 

Комбинирование дверей и окон представляет собой более сложную операцию, так как некоторые их основные параметры генерируются на основе данных GDL и не могут быть изменены в результате объединения элементов. К таким параметрам относятся реквизиты Типа Использования, отделки и направления открывания. Предположим, что у Вас есть две двери с абсолютно идентичными параметрами (размер, тип панели и т.д.), но с разным направлением открывания: одна имеет правое открывание, а другая - левое. Эти две двери будут классифицироваться как два разных Типа продукта IFC: оба Типа будут иметь одинаковые имена, но их IFC Реквизиты “OperationType” будут различаться. Для назначения обеим дверям одного Типа продукта IFC, выберите одну из них и переместите в папку другого (второго) типа. В результате будет создан новый общий тип, использующий все негенерируемые данные второго типа (такие как Имя, Спецификации, Ссылка на классификацию, и т.д.). Этот новый общий тип будет экспортироваться и присваиваться обеим дверям. Он может быть переименован и его данные могут быть изменены. В то же время оба исходных типа сохранятся в виде так называемых связанных типов, и будут содержать ссылки на сгенерированные типы данных и на данные, различные для этих дверей (в данном случае - их реквизиты OperationType). Другими словами, обе двери будут принадлежать к одному типу, содержащему одинаковые для этих дверей данные, но также они будут содержать определенные данные IFC, не совпадающие для обоих экземпляров, и потому недоступные для объединения (см. приведенную ниже иллюстрацию).

IFCCombineDoors.png 

Кнопка “Восстановить тип” позволяет следующее:

Применение этой команды к выбранному ранее отредактированному Типу продукта IFC (например,. IfcWallType), восстанавливает все исходные данные (при этом измененные и добавленные данные IFC будут потеряны), и делает этот Тип недоступным для редактирования. Если на момент использования команды этот Тип содержит новые элементы, появившиеся в результате объединения Типов, то эти элементы будут возвращены в их исходное положение.

Применение этой команды к одиночному элементу (например, IfcWall), ранее перемещенному в другой Тип, возвращает элемент в исходное положение, установленное для него программой.

IFCResetType.png 

Для некоторых элементов ArchiCAD автоматическое определение в качестве конкретного Типа продукта IFC не всегда очевидно - это наиболее типично для инженерных (HVAC) элементов (IfcDistributionElements). Предположим, у вас имеется элемент Трубы, созданный в MEP Modeler. По умолчанию его классификация Сущности IFC - IfcFlowSegment. Но определение его Типа продукта IFC может быть более специфическим (см. приведенную ниже иллюстрацию). Программа автоматически выбирает подтип для IfcFlowSegmentType (например, IfcPipeSegmentType). Позже можно заменить для IfcFlowSegmentType этот подтип на другой (например, на IfcDuctSegmentType): для этого воспользуйтесь выпдающим меню “Изменить тип продукта”. (Не забудьте предварительно сделать Тип продукта IFC редактируемым при помощи функции “Редактировать/Создать тип”, описанной выше.)

IFCPipeType.png 

Предварительно определенные правила

Вы можете присвоить новые данные IFC выбранным элементам на основе автоматических (базирующихся на .xml) правил, используя кнопку Применить предварительно определенное правило. Имеются три вида таких правил, которые базируются на различных структурах:

Правило древовидного списка. Выберите элемент из древовидной базы данных для создания новых данных.

Табличное правило. Выберите строку таблицы для создания новых данных.

Командное правило. Инициируйте команду-правило для создания новых данных.

Программа содержит встроенные правила (их список зависит от локализованной версии  ArchiCAD). В качестве примера далее приводится перечень правил, которые содержатся во всех локализованных версиях  ArchiCAD:

Имя правила

Объект

Тип правила

Функция

Новые данные IFC

Файл Правила

OmniClass / Table 11 - Конструктивные сущности по назначению

IfcSite, IfcBuilding и IfcBuildingStorey

Древовидный список

Назначает функциональную классификацию Здания IFC, Местности IFC и Этажей ArchiCAD на основе этой спецификации OmniClass

Ссылка на классификацию

OmniClass
.xml

OmniClass / Table 13 - Пространство по назначению

IfcSpace и IfcSpaceType

Древовидный список

Назначает функциональную классификацию Зонам ArchiCAD на основе этой спецификации OmniClass

Ссылка на классификацию

OmniClass
.xml

OmniClass / Table 21 - Элементы

IfcElement, IfcBuilding
ElementType, IfcDistribution
ElementType, IfcElement
ComponentType, IfcFurnishing
ElementType, IfcTransport
ElementType, IfcDoorStyle, IfcWindowStyle и IfcGroup

Древовидный список

Назначает классификацию по категориям элементам здания на основе этой спецификации OmniClass

Ссылка на классификацию

OmniClass
.xml

OmniClass / Table 23 - Продукты

IfcElement,
IfcBuilding
ElementType, IfcDistribution
ElementType, IfcElement
ComponentType, IfcFurnishing
ElementType, IfcTransport
ElementType, IfcDoorStyle, IfcWindowStyle
и IfcGroup

Древовидный список

Назначает классы конструктивных продуктов элементам здания основе этой спецификации OmniClass

Ссылка на классификацию

OmniClass
.xml

Concept Design BIM 2010 (US GSA) / Заказчик/Владелец Проекта и Архитектор Проекта

IfcProject

Команда

Определяет в соответствии с требованиями GSA элементы информации о Действующем лице для текущего проекта

Действующее лицо

Concept Design BIM 2010 (US GSA).xml

Concept Design BIM 2010 (US GSA) / Тип Пространства (Владелец)

IfcSpace и IfcSpaceType

Таблица

Назначает классификацию по типу Зонам ArchiCAD на основе спецификации GSA STAR Space Type

Ссылка на классификацию

Concept Design BIM 2010 (US GSA).xml

Concept Design BIM 2010 (US GSA) / Категория Пространства (Владелец)

IfcSpace и IfcSpaceType

Таблица

Назначает классификацию по категории Зонам ArchiCAD на основе спецификации GSA STAR Space Type

Ссылка на классификацию

Concept Design BIM 2010 (US GSA).xml

Concept Design BIM 2010 (US GSA) / Категория Пространства (BOMA)

IfcSpace и IfcSpaceType

Таблица

Назначает классификацию по категории Зонам ArchiCAD в соотвтетствии с требованиями Американского Института Национальных Стандартов (ANSI) и Ассоциации Владельцев и Управляющих Зданиями (BOMA)

Ссылка на классификацию

Concept Design BIM 2010 (US GSA).xml

Concept Design BIM 2010 (US GSA) / Тип Пространственной Зоны (Энергетический анализ)

IfcZone

Таблица

Назначает классификацию по типу Зонам IFC в соответствии с требованиями ASHRAE 90.1 Common Space Type

Ссылка на классификацию

Concept Design BIM 2010 (US GSA).xml

Concept Design BIM 2010 (US GSA) / Классификация и характеристики Владельца пространства

IfcOccupant

Таблица

Классифицирует организации, владеющие Зонами и Этажами ArchiCAD, а также Зданием IFC на основе CDB-2010 ‘Occupant Properties Lookup Table’

Ссылка на класификацию, специальное свойство IFC

Concept Design BIM 2010 (US GSA).xml

Таблицы Uniclass…

IfcElement, IfcSpace, IfcZone, IfcElementType и т.д., в зависимости от выбранной таблицы стандарта Uniclass

Древовидный список

Назначает классификацию по категории или по назначению пространственным элементам или элементам здания на основе различных таблиц Uniclass

Ссылка на классификацию

Uniclass
.xml

Примеры:

Применение правила “Concept Design BIM 2010 (US GSA) / Заказчик/Владелец Проекта и Архитектор Проекта” к сущности IfcProject (наивысший уровень иерархии Модели IFC) выбрано в содержимом дерева Менеджера IFC. В результате создаются Действующие лица (IfcActor) со следующими отношениями: “Заказчик/Владелец проекта” и “Архитектор проекта”.

GSACommand.png 

Присвоение классификации Владелец пространства с использованием правила “Concept Design BIM 2010 (US GSA) / Классификация и характеристики Владельца пространства”:

1.Создайте нового Владельца пространства, затем перетащите принадлежащие ему элементу (например, сущности IfcSpace).

См. Назначения IFC.

2.Выберите имя Владельца пространства в списке Назначений, затем нажмите кнопку Применить предварительно определенное правило. В диалоговом окне выберите правило “Concept Design BIM 2010 (US GSA) / Классификация и характеристики Владельца пространства”.

3.В таблице выберите требуемый классификационный элемент.

4.Щелкните на Применить. Для выбранного владельца пространства создаются Ссылки на Классификацию и Свойства с использованием значений, соответствующих выбранному элементу классификации.

GenerateClassif.png 

Вы можете произвести поиск среди правил в базе данных (древовидный список и таблица), указав любую поисковую подстроку.

Например, давайте присвоим классификации нескольким перекрытиям крыш (IfcSlabs) с использованием правила “OmniClass / Table 21 - Элементы”:

1.В модели выберите элементы перекрытий, которые следует классифицировать (можете воспользоваться командой Найти и выбрать) Откройте диалоговое окно установки параметров элемента и в панели “Метки и категории” щелкните на кнопке “Управление свойствами IFC”. Альтернативный вариант - выберите соответствующие сущности IfcSlab в дереве содержимого менеджера IFC.

2.Нажмите кнопку Применить предварительно определенное правило. В диалоговом окне выберите правило “OmniClass / Table 21 - Элементы”.

3.В поле поиска по базе данных введите текст “roof”.

4.В поле результатов поиска выберите элемент с заголовком “Roof Decks, Slabs, and Sheathing”. В результате такой же элемент будет выбран в древовидном списке.

5.Щелкните на Применить. Создается ссылка на классификацию с именем “Roof Decks, Slabs, and Sheathing”, со значением ItemReference “21-02 10 20 20” и дополнительными данными, соответствующими стандарту OmniClass.

FlatRoof.png 

Примечания:

После выбора элемента в списке выбора правила присутствуют только применимые к нему правила  (например, если Вы выберите IfcProject, то будет доступным правило “Concept Design BIM 2010 (US GSA) / Заказчик/Владелец Проекта и Архитектор Проекта”). Все неприменимые правила представляются серым цветом.

IfcElement включает здание, распределительные элементы  (MEP) и мебель.

Некоторые правила отсутствуют в диалогах установки параметров элементов, если они имеют отношение к элементам (например, IfcBuilding, IfcBuilding Storey, IfcOccupant, IfcProject и IfcGroup), которые не имеют диалогов установки параметров.

Вы можете создать и отредактировать свое собственное правило в формате .xml. Мы рекомендуем внимательно проанализировать структуру файла существующего правила (он может содержать много правил), и создать новое правило, продублировав файл существующего правила под другим именем.

Имеющиеся правила располагаются в следующей папке; новые правила также должны располагаться в ней:

-В Windows:
\Users\user name\GRAPHISOFT\IFC Rules “ArchiCAD version”

-Mac:
/Users/user name/Library/Application Support/GRAPHISOFT/IFC Rules “ArchiCAD version”