Rótulos do Símbolo com Informação do Elemento

Os Rótulo do Símbolo podem apresentar todo o tipo de informação, como, por exemplo, as camadas de uma parede composta.

LabelSymbol.PNG 

Os Rótulos de Símbolo são Objectos GDL especiais. Juntamente com os Rótulos de Texto/Texto Automático, estão disponíveis a partir do pop-up Ferramenta Rótulo e Definições da Ferramenta Rótulo.

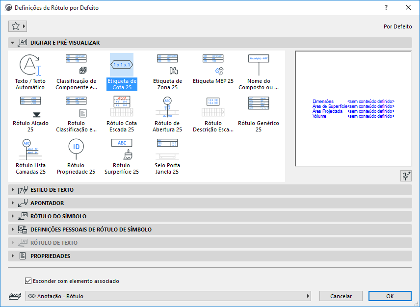
LabelPreviewPics.png 

As informações seguintes são os Rótulos do Símbolo standard disponíveis na Biblioteca INT ARCHICAD. Os Rótulos fornecidos em outras Bibliotecas ARCHICAD localizadas podem variar, para satisfazerem as normas locais.

Rótulos de Símbolo e Dados Visualizados

ClassPropLabel.png 

Rótulo Classificação e Propriedades

Parâmetros do Elemento

Classificação e Propriedades

Propriedades IFC

CompClassLabel.png 

Rótulo Classificação e Propriedades de Componente

Classificação e Propriedades de Componentes

CompProfileLabel.png 

Nome do Perfil ou Composto

ID de Elemento / Associação

DimLabel.png 

Rótulo Cota

Cotas

Área

Vol.

DWStamp.png 

Selo Janela Porta

ID de Elemento/Associação

Cotas

Superfícies

ElevationLabel.png 

Rótulo Altimetria

Cotas Altimétricas

GenericLabel.png 

Rótulo Genérico

ID de Elemento / Associação

Nome

Cotas Altimétricas

Cotas

Área

Vol.

Lista de camadas

Nome de Composto / Perfil / Material de Construção

Superfícies

mep_label.png

 

Rótulo MEP

ID de Elemento / Associação

Nome, Sistema MEP

Dimensões, Inclinação

Classificações e Propriedades

OpeningLabel.png 

Rótulo Abertura

ID de Porta/Janela

Cotas

Propriedades

PropertyLabel.png 

Rótulo Propriedade

ID de Elemento / Associação

Nome

Valores de Propriedade

SkinListLabel.png 

Rótulo Lista de Camadas

Propriedades de Material de Construção

ID de Elemento / Associação

Cotas

Lista de camadas

StairDescLabel.png 

Rótulo de Descrição de Escada

Cotas

Parâmetros

StairDimLabel.png 

Rótulo Cota de Escada

Cotas Específicas de Escada (Largura, Altura do espelho, Profundidade de passo, Número de espelhos)

SurfaceLabel.png 

Rótulo Superfície

Superfícies

ZoneLabel.png 

Rótulo de Zona

Nome, Número e Área Calculada de Zona

Ver também Rotular Paredes Cortina.

Assista o vídeo

Assista o vídeo

Assista o vídeo

Ver também Seleccionar Superfície (para Rótulo de Superfície).

Nem todos os rótulos podem ser colocados em todos os tipos de elemento. Por exemplo, se inadvertidamente anexar um Selo Janela Porta a uma Coluna, um texto "marcador de posição" informá-lo-á do erro.

NoDataLabel.png 

Nota: Para cada Rótulo, as Definições à Medida do Rótulo dão informação sobre os tipos de elementos a que pode ser aplicado.

CustomSettingsInfo.png 

Ver para mais pormenores Definições à Medida para Rótulos do Símbolo.

Pode também criar o seu próprio Rótulo, guardando elementos de desenho 2D, incluindo Texto automático.

Ver Guardar Elementos 2D como Rótulo.