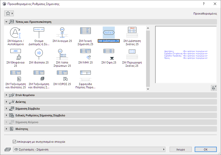
Σημάνσεις Σύμβολο με Πληροφορίες Στοιχείου

Οι Σημάνσεις Σύμβολο μπορεί να περιέχουν οποιαδήποτε πληροφορία στο σχέδιο, για παράδειγμα τις στρώσεις ενός σύνθετου Τοίχου.

LabelSymbol.PNG 

Οι Σημάνσεις Σύμβολο είναι GDL Αντικείμενα. Μαζί με τις Σημάνσεις Κειμένου/ΑυτοΚειμένου, είναι διαθέσιμες από το pop-up Εργαλείο Δείκτης (Σήμανση) και τις Ρυθμίσεις Εργαλείου Δείκτης (Σήμανση).

LabelPreviewPics.png 

Οι σημάνσεις που ακολουθούν είναι οι τυπικές Σημάνσεις Σύμβολο που βρίσκονται στη Διεθνή Βιβλιοθήκη του Archicad. Σημάνσεις που παρέχονται με άλλες τοπικές βιβλιοθήκες του Archicad μπορεί να διαφέρουν, ώστε να καλύπτουν τοπικά πρότυπα.

Σημάνσεις Σύμβολο και Εμφανιζόμενα Δεδομένα

ClassPropLabel.png 

ΣΜ Ταξινόμηση και Ιδιότητες

Παράμετροι Στοιχείου

ΣΜ Ταξινόμηση και Ιδιότητες

IFC Ιδιότητες

CompClassLabel.png 

ΣΜ Ταξινόμηση και Ιδιότητες Συστατικού

Ταξινόμηση και Ιδιότητες των Συστατικών

CompProfileLabel.png 

ΣΜ Όνομα Διατομής ή Σύνθετης Δομής

Στοιχείο / ID Διασύνδεσης

DimLabel.png 

ΣΜ Διάσταση

Διαστάσεις

Εμβαδόν

Όγκος

DWStamp.png 

Σφραγίδα Πόρτας Παραθύρου

Στοιχείο / ID Διασύνδεσης

Διαστάσεις

Επιφάνειες

ElevationLabel.png 

ΣΜ Όψη

Διαστάσεις Όψης

GenericLabel.png 

ΣΜ Γενική

Στοιχείο / ID Διασύνδεσης

Όνομα

Διαστάσεις Όψης

Διαστάσεις

Εμβαδόν

Όγκος

Λίστα Στρώσεων

Σύνθετη Δομή / Διατομή / Όνομα Δομικού Υλικού

Επιφάνειες

OpeningLabel.png 

ΣΜ Άνοιγμα

ID Πόρτας/Παραθύρου

Διαστάσεις

Ιδιότητες

PropertyLabel.png 

ΣΜ Ιδιότητα

Στοιχείο / ID Διασύνδεσης

Όνομα

Τιμές Ιδιοτήτων

SkinListLabel.png 

ΣΜ Λίστα Στρώσεων

Ιδιότητες Δομικού Υλικού

Στοιχείο / ID Διασύνδεσης

Διαστάσεις

Λίστα Στρώσεων

StairDescLabel.png 

ΣΜ Περιγραφή Σκάλας

Διαστάσεις

Παράμετροι

StairDimLabel.png 

ΣΜ Διάσταση Σκάλας

Συγκεκριμένες Διαστάσεις Σκάλας (Πλάτος, Ύψος Ριχτιού, Βάθος Πορείας, ή Ρίχτια)

SurfaceLabel.png 

ΣΜ Επιφάνεια

Επιφάνειες

ZoneLabel.png 

ΣΜ ΧΩΡΟΣ

Όνομα Χώρου, Αριθμός, Υπολογισμένο Εμβαδόν

Δείτε επίσης: Σήμανση Τοιχοπετασμάτων.

Δείτε το βίντεο

Δείτε το βίντεο

Δείτε το βίντεο

Δείτε επίσης: Επιλέξτε Επιφάνεια (για ΣΜ Επιφάνεια).

Δεν τοποθετούνται όλες οι σημάνσεις σε όλους τους τύπους στοιχείων. Για παράδειγμα, εάν επισυνάψετε κατά λάθος μία Σφραγίδα Πόρτας Παραθύρου σε ένα Υποστύλωμα, ένα “υποκατάσταστο” κείμενο θα σας πληροφορήσει για αυτό το λάθος.

NoDataLabel.png 

Σημείωση: Για κάθε σήμανση, οι Ειδικές Ρυθμίσεις Σήμανσης παρέχουν πληροφορίες για τους τύπους στοιχείου στους οποίους μπορούν να εφαρμοστούν.

CustomSettingsInfo.png 

Για περισσότερες πληροφορίες, δείτε: Ειδικές Ρυθμίσεις για Σημάνσεις Σύμβολο.

Μπορείτε επίσης να δημιουργείτε δικές σας Σημάνσεις, με αποθήκευση 2D σχεδιαστικών στοιχείων, συμπεριλαμβανομένων των ΑυτοΚειμένων.

Δείτε: Αποθήκευση 2D Στοιχείων ως Σήμανση.