Szimbólum címkék Eleminformációkkal

A Szimbólum címkék számos információt jelenítenek meg a rajzon az elemmel kapcsolatban, például a réteges fal felületeit.

LabelSymbol.PNG 

A szimbólum címkék GDL tárgyak. Ezek mellett Szimbólum/Automatikus szöveges címkék is elérhetők a Címke eszköz előugró ablakban és a Címke eszköz beállításainál.

LabelPreviewPics.png 

Az alábbi normál Szimbólum címkék találhatók meg az Archicad INT könyvtárban. Az egyéb helyi Archicad könyvtárakban ettől eltérő címkék lehetnek a helyi előírásoknak megfelelően.

Szimbólumcímkék és megjelenített adatok

ClassPropLabel.png 

Osztályozás és tulajdonságok címke

Elemparaméterek

Osztályozás és tulajdonságok

IFC tulajdonságok

CompClassLabel.png 

Összetevők Osztályozás és tulajdonságok címke

Összetevők osztályozása és tulajdonságai

CompProfileLabel.png 

Réteges szerkezet vagy profil neve

Elem/Modul ID

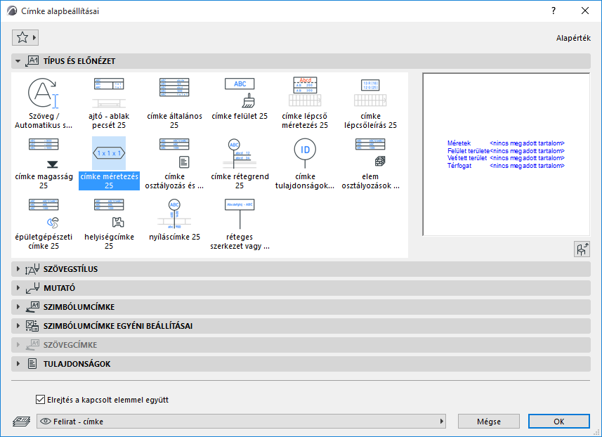
DimLabel.png 

Méretezés címke

Méretek

Terület

Térfogat

DWStamp.png 

Ajtó- vagy ablakpecsét

Elem/Modul ID

Méretek

Felületek

ElevationLabel.png 

Magasság címke

Magasságméretezés

GenericLabel.png 

Általános címke

Elem/Modul ID

Név

Magasságméretezés

Méretek

Terület

Térfogat

Réteglista

Réteges szerkezet/Profil/Építőanyag neve

Felületek

OpeningLabel.png 

Áttörés címke

Ajtó/Ablak azonosítója

Méretek

Jellemzők

PropertyLabel.png 

Tulajdonságok címke

Elem/Modul ID

Név

Tulajdonságértékek

SkinListLabel.png 

Rétegrend címke

Építőanyag-tulajdonságok

Elem/Modul ID

Méretek

Réteglista

StairDescLabel.png 

Lépcsőleírás címke

Méretek

Paraméterek

StairDimLabel.png 

Lépcső Méretezés címke

Lépcsőspecifikus méretek (szélesség, fellépés magassága, belépés mélysége, homloklapok száma)

SurfaceLabel.png 

Felület címke

Felületek

ZoneLabel.png 

Helyiség címke

Helyiség neve, száma, számított területe

Lásd még: Függönyfalak címkézése.

Video megtekintése

Video megtekintése

Video megtekintése

Lásd még: Felület kiválasztása (a felületi címkéhez).

Nem minden címke helyezhető el minden elemtípusra. Például, ha véletlenül Ajtó- vagy ablakpecsétet helyez egy oszlopra, a hibáról egy ún. helyőrző szöveg tájékoztatja.

NoDataLabel.png 

Megjegyzés: Az Egyedi címkebeállításokból megtudhatja, hogy az egyes címkék melyik elemtípusokhoz használhatók.

CustomSettingsInfo.png 

További részletekért lásd Szimbólum címkék egyedi beállításai.

Saját címkék is készíthetők 2D-s rajzelemek (többek között automatikus szöveg) mentésével.

Lásd 2D elemek mentése Címkeként.