Etykieta symbolowa zawierająca informacje o elementach

Dzięki Etykietom symbolowym możesz wyświetlić każdą informację o danym elemencie, np. rodzaje i grubość warstw ścian.

LabelSymbol.PNG 

Etykiety symbolowe to Obiekty GDL. Wraz z Etykietami tekst/autotekst, są one dostępne w menu rozwijanym narzędzia Etykieta oraz w Ustawieniach narzędzia Etykieta.

LabelPreviewPics.png 

Poniżej wymieniono standardowe Etykiety symbolowe dostępne w Bibliotece INT Archicada. Etykiety dostępne w innych lokalizowanych bibliotekach Archicada mogą różnić się w zależności od lokalnych potrzeb.

Etykiety symboli i wyświetlane dane

ClassPropLabel.png 

Etykieta Klasyfikacja i właściwości

Parametry elementów

Klasyfikacja i właściwości

Cechy IFC

CompClassLabel.png 

Etykieta Klasyfikacja i właściwości komponentu

Klasyfikacja i właściwości komponentów

CompProfileLabel.png 

Struktura warstwowa lub Nazwa profilu

ID elementu/modułu Hotlink

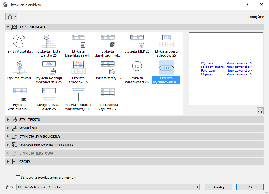
DimLabel.png 

Etykieta wymiarowa

Wymiary

Powierzchniowe

Kubatura

DWStamp.png 

Metryczka drzwi/okien:

ID elementu/modułu Hotlink

Wymiary

Rodzaje wykończenia

ElevationLabel.png 

Etykieta Wzniesienie

Wymiarowanie pionowe

GenericLabel.png 

Etykieta podstawowa

ID elementu/modułu Hotlink

Nazwa

Wymiarowanie pionowe

Wymiary

Powierzchniowe

Kubatura

Lista warstw

Nazwa warstwy/profilu/materiału budowlanego

Rodzaje wykończenia

OpeningLabel.png 

Etykieta otworu

ID drzwi/okna

Wymiary

Właściwości

PropertyLabel.png 

Etykieta właściwości

ID elementu/modułu Hotlink

Nazwa

Wartości właściwości

SkinListLabel.png 

Etykieta Lista warstw

Właściwości materiałów budowlanych

ID elementu/modułu Hotlink

Wymiary

Lista warstw

StairDescLabel.png 

Etykieta opisu schodów

Wymiary

Parametry

StairDimLabel.png 

Etykieta wymiarowa schodów

Wymiary właściwe dla schodów (szerokość, wysokość stopnia, głębokość stopni, liczba podstopnic)

SurfaceLabel.png 

Etykieta wykończenia

Rodzaje wykończenia

ZoneLabel.png 

Etykieta stref

Nazwa strefy, numer, obliczona powierzchnia

Zobacz także Nadawanie etykiet Przegrodom strukturalnym.

Obejrzyj wideo

Obejrzyj wideo

Obejrzyj wideo

Zobacz także Wybierz rodzaj wykończenia (dla etykiety Wykończenie).

Nie wszystkie etykiety można wstawić przy każdym typie elementu. Na przykład, jeśli niechcący dołączysz Metryczkę Drzwi/Okna do Słupa,odpowiedni tekst odnośnika poinformuje o pomyłce.

NoDataLabel.png 

Uwaga: Własne ustawienia każdej etykiety dostarczają informacji na temat typów elementów, do jakich można je zastosować.

CustomSettingsInfo.png 

Szczegóły - zobacz Własne parametry dla Etykiet symbolowych.

Można również utworzyć własną Etykietę, zapisując elementy rysunku 2D, wraz z Autotekstem.

Zobacz Zapisz elementy 2D jako etykietę.