CALHYDRA Connection

Dodatek CALHYDRA Connection w MEP Designerze umożliwia użytkownikom wykorzystanie pełnej mocy CALHYDRA do precyzyjnych obliczeń i symulacji hydraulicznych w oparciu o normy europejskie i niemieckie. CALHYDRA zapewnia kompleksowe analizy dla systemów wody pitnej, ścieków, ogrzewania i chłodzenia. Zaimportuj obliczone wyniki z CALHYDRA, aby automatycznie zaktualizować średnice nominalne rur w projekcie MEP Designera.

Oprogramowanie CALHYDRA zostało stworzone przez Dendrit, firmę produkującą oprogramowanie, należącą do Kemper. Są oni dobrze znani w Niemczech ze swoich precyzyjnych, opartych na standardach obliczeń. CALHYDRA współpracuje również z oprogramowaniem DDScad firmy Graphisoft.

Tematy omówione w tym rozdziale:

Wymagania wstępne

Wymagane pakiety danych

Typowy schemat pracy

Przydatne ustawienia zapewniające najlepsze wyniki (według branż)

Znane ograniczenia

Standardy obsługiwane przez CALHYDRA

Przydatne linki

Wymagania wstępne

Aby korzystać z dodatku CALHYDRA Connection, wymagana jest:

Licencja obejmująca:

Archicad Collaborate lub MEP Designer

CALHYDRA

Projekt MEP Designera z zamodelowanymi systemami rur MEP (woda pitna, ogrzewanie, chłodzenie, ścieki, woda deszczowa itp.)

Wymagane pakiety danych zaimportowane do projektu MEP Designera

Wymagane pakiety danych

System klasyfikacji CALHYDRA

1.Pobierz System Klasyfikacji CALHYDRA z: Danych Graphisoft BIM

2.W Menedżerze klasyfikacji kliknij przycisk Importuj, a następnie wyszukaj pobrany plik.

Ważne: Nie usuwaj ani nie zmieniaj nazwy tego systemu klasyfikacji. Jego nazwa jest używana wewnętrznie podczas mapowania do CALHYDRA.

Specyfikacje trasy MEP

Aby uzyskać realistyczne obliczenia i prawidłowe odwzorowanie wymiarów, należy użyć specyfikacji trasy producenta przygotowanej dla CALHYDRA.

1.Pobierz pakiet Materiałów CALHYDRA - Specyfikacja trasy MEP z: Danych Graphisoft BIM Plik ten zawiera materiały rur i złączek MEP od producentów obsługiwanych przez CALHYDRA.

2.W oknie dialogowym Specyfikacje trasy kliknij przycisk Importuj, a następnie wyszukaj pobrany pakiet i zaimportuj potrzebne pliki:

ImportRouteSpecsCalhydra.png 

Ważne: Ten sam zestaw specyfikacji trasy powinien być używany zarówno w MEP Designerze, jak i w CALHYDRA.

Typowy schemat pracy

1.Wybierz elementy w MEP Designerze

2.Konfiguracja translatora CALHYDRA w MEP Designerze

3.Eksport projektu z MEP Designera

4.Otwórz projekt w programie CALHYDRA

5.Uruchom obliczenia w programie CALHYDRA

6.Eksport wyników z CALHYDRA

7.Import wyników i aktualizacja wymiarów rur

W projektach Teamwork: Należy zarezerwować elementy rurociągu do aktualizacji. W przeciwnym razie aktualizacja nie nastąpi.

Poniższe sekcje omawiają kolejno każdy krok.

Krok 1 - Klasyfikacja elementów

CALHYDRA opiera się na klasyfikacjach, aby zrozumieć, co reprezentuje każdy element (typ rury, typ złączki, branża itp.). Dlatego przed eksportem do CALHYDRA należy sklasyfikować elementy modelu MEP w MEP Designerze, korzystając z systemu klasyfikacji specyficznego dla CALHYDRA.

1.Wybierz elementy MEP (rury, złączki, osprzęt) w modelu

2.W Ustawieniach elementu otwórz panel Klasyfikacja i właściwości

3.Przypisz odpowiednią klasyfikację CALHYDRA do każdego elementu MEP:

CalhydraToiletClass.png 

Możesz to przyspieszyć za pomocą:

Znajdź i zaznacz - aby zidentyfikować elementy bez zdefiniwanej klasyfikacji CALHYDRA

Zestawienia - aby zebrać i zbiorczo edytować klasyfikacje

CalhydraFindSelect2.png 

Znajdź niesklasyfikowane elementy:

CalhydraSchemeSettings2.png 

Użyj zestawienia, aby znaleźć elementy według klasyfikacji

Krok 2 - Konfiguracja translatora systemu CALHYDRA

Translator definiuje, które systemy MEP Designera są eksportowane i jak są interpretowane w CALHYDRA.

1.W menu MEP Designera, przejdź do Plik > Współdziałanie > CALHYDRA Connection > Translator CALHYDRA

2.W oknie dialogowym Translatora systemu CALHYDRA wybierz Systemy MEP do wyeksportowania

Kliknij przycisk Dodaj.

Z wyświetlonej listy systemów w projekcie wybierz te, które mają zostać wyeksportowane

Ograniczenie: Dla każdego eksportu należy wybrać systemy tylko z jednej branży naraz (na przykład ogrzewanie lub ścieki). Nie łącz branż (np. woda pitna + ogrzewanie + ścieki) w jednym eksporcie. Jeśli to zrobisz, CALHYDRA pokaże wszystkie branże razem i odmówi kontynuowania obliczeń.

3.W ustawieniach translatora CALHYDRA zmapuj systemy do CALHYDRA Medium

4.Dla każdego wybranego systemu MEP przypisz prawidłowy CALHYDRA Medium

CalhydraTransMapping.png 

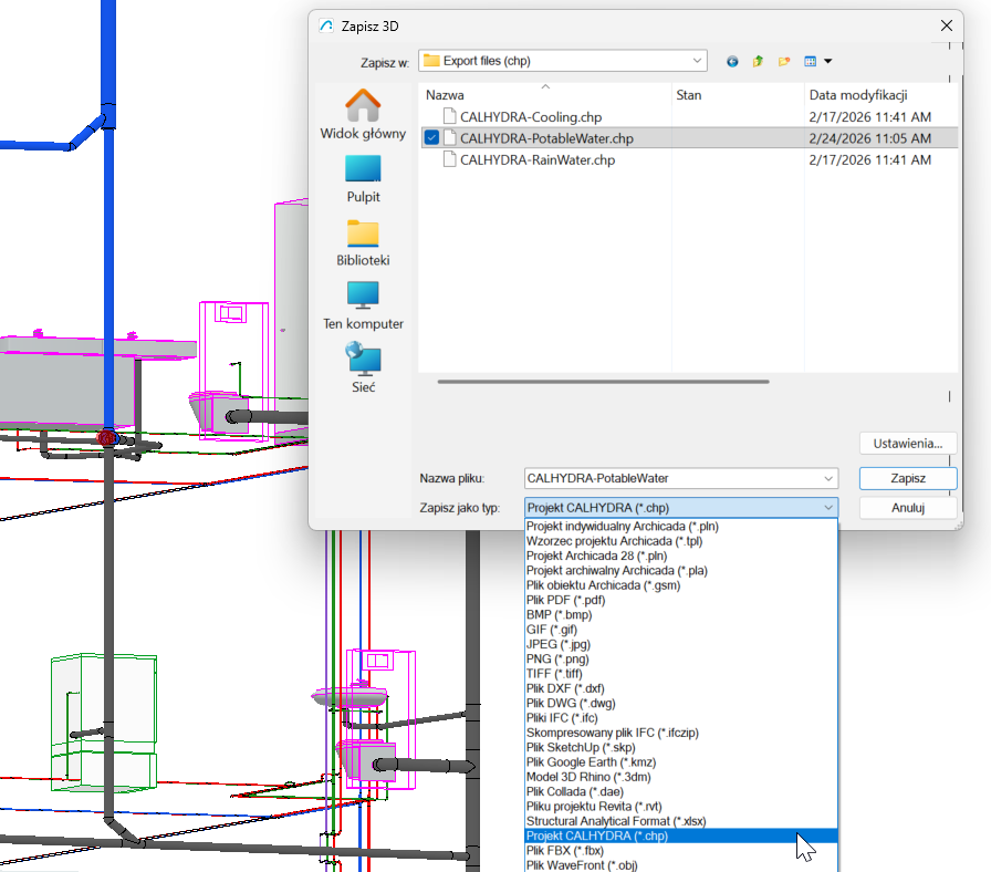
Krok 3 - Zapisanie pliku projektu CALHYDRA

1.W MEP Designerze otwórz menu Plik > Zapisz jako...

2.Z listy rozwijanej typu pliku wybierz Plik projektu CALHYDRA (*.chp)

3.Określ lokalizację i nazwę, a następnie kliknij przycisk Zapisz

Wszystkie systemy wybrane i zmapowane w programie CALHYDRA Translator zostaną wyeksportowane do tego pliku .chp.

CalhydraSaveAs.png 

Krok 4 - Import projektu do CALHYDRA

1.Uruchom CALHYDRA

2.Przełącz ze strony głównej na kartę Rysunek

CALHYDRA_DrawingTab.png 

3.W sekcji Systemy wybierz odpowiednią system: Woda pitna, ścieki lub ogrzewanie

CALHYDRA_ChooseSystem.png 

4.Użyj Plik > Importuj sieć, aby załadować plik .chp wyeksportowany w kroku 3

CALHYDRA wyświetli zaimportowaną sieć w widoku izometrycznym i tabelarycznym.

CalhydraCalcError.png 

Importowanie sieci do programu CALHYDRA

Jeśli sieć zawiera specjalne obiekty (np. zbiorniki wody pitnej lub grzejniki), CALHYDRA może wyświetlić monit o wybranie odpowiedniego produktu z bazy danych.

Zobacz także Przydatne ustawienia zapewniające najlepsze wyniki (według branż)

Krok 5 - Uruchomienie obliczeń w programie CALHYDRA

Dokładny interfejs użytkownika i kroki opisano na stronie Pomoc online CALHYDRA

Krok 6 - Eksport wyników z CALHYDRA

1.Po pomyślnym wykonaniu obliczeń użyj opcji Plik > Eksportuj wynik

Ten plik będzie zazwyczaj używał formatu .calhydraResult.

2.Zapisz plik wyników w dostępnej lokalizacji

ExportFromCalhydra.png 

Eksport wyników z CALHYDRA

Krok 7 - Import wyników i aktualizacja wymiarów rur

1.W MEP Designerze otwórz odpowiedni projekt MEP

2.Przejdź do Plik > Współdziałanie > CALHYDRA Connection > Importuj wyniki z CALHYDRA

3.Wyszukaj plik .calhydraResult wyeksportowany w kroku 6

4.Kliknij Otwórz

MEP Designer użyje wyników z CALHYDRA do aktualizacji wymiarów rur wszystkich powiązanych tras.

ImportCalhydratoAC.png 

Importowanie pliku wyników z powrotem do MEP Designera

W projektach Teamwork: Należy zarezerwować  elementy rurociągu do aktualizacji. W przeciwnym razie aktualizacja nie nastąpi.

Jeśli niektóre rury nie zostały zaktualizowane, sprawdź kolejno:

Czy mapowanie Systemu/Medium w translatorze CALHYDRA jest prawidłowo ustawione?

Czy obliczona przez CALHYDRA średnica istnieje w specyfikacji trasy Archicada? Jeśli nie, trasa pozostanie niezmieniona bez informacji zwrotnej o błędzie.

Porada: Użyj tego samego zestawu specyfikacji trasy zarówno w MEP Designerze, jak i CALHYDRA

Czy jest to projekt Teamwork? Upewnij się, że zarezerwowałeś elementy rurociągów do aktualizacji.

Śledzenie zmian

Użyj funkcji Porównanie modeli między poniższymi:

Zapisana wersja przed importem wyników oraz

Model po zaimportowaniu.

Porównanie modeli podświetli dokładnie, które rury zmieniły średnicę.

ModelCompareCalhydra.png 

Użyj funkcji Porównanie modeli, aby zobaczyć, co się zmieniło

Przydatne ustawienia zapewniające najlepsze wyniki (według branż)

Aby uzyskać prawidłowe wyniki, skorzystaj z tych wskazówek, aby skonfigurować systemy MEP.

Systemy odprowadzania ścieków

W modelu MEP Designer:

Modeluj i łącz dwa oddzielne systemy MEP: Rury wentylacyjne i ściekowe

W translatorze CALHYDRA zmapuj system wentylacji jako LT (Vent Line)

Woda pitna z cyrkulacją (PWH-C)

W modelu MEP Designer:

Modeluj i łącz dwa oddzielne systemy MEP: główny system wody pitnej i cyrkulacji. Obieg musi być oddzielnym systemem i musi być odpowiednio ustawiony w translatorze CALHYDRA

Oddzielne klasyfikowanie i mapowanie systemów wody pitnej i cyrkulacji

W CALHYDRA:

Po wyświetleniu monitu wybierz odpowiedni obiekt do przechowywania/podgrzewania wody pitnej

Systemy ogrzewania i chłodzenia

W CALHYDRA:

Przypisz wartości mocy (W):

Kliknij na każdy grzejnik (odbiornik) i wypełnij parametr Moc.

Brak mocy spowoduje błąd: "W odbiorniku (nazwa) nie wprowadzono mocy"

W razie potrzeby przypisz wartości Zawartości (l):

Aby prawidłowo obliczyć zbiornik wyrównawczy, należy ustawić parametr Zawartości (l) na grzejnikach.

Jeśli jej nie ma, CALHYDRA wyświetla: "Brak zawartości dla x składników."

Kierunek przepływu: Jeśli CALHYDRA poinformuje, że akcesorium jest umieszczone pod prąd systemu, należy skorygować kierunek akcesorium w projekcie MEP Designera za pomocą polecenia "Odwróć kierunek", a następnie ponownie wyeksportować.

FlipDirectionAccessory.png 

Systemy wody deszczowej

W CALHYDRA:

Ustaw Natężenie odpływu (l/s) z wpustów dachowych

Upewnij się, że sieć odwadniania dachu jest prawidłowo wymodelowana i sklasyfikowana

W przypadku braków, CALHYDRA wyświetla: "Proces nie jest przypisany do obszaru i nie ma zdefiniowanego procesu docelowego.

Znane ograniczenia

Mieszane branże w jednym eksporcie nie są obsługiwane

Jeśli projekt CALHYDRA zawiera systemy z kilku branż jednocześnie, CALHYDRA nie będzie kontynuować obliczeń

Każdą  eksport/ ustawienie translatora należy ograniczyć do jednej dbranży naraz

Systemy obecnie nieobsługiwane

Wykonanie prawidłowych obliczeń nie jest dostępne dla następujacych elementów:

Cyrkulacja zimnej wody

Rozdzielacze przepływu

Złożone sieci hydrauliczne systemów ogrzewania i chłodzenia

Wymagana integralność klasyfikacji

Nie usuwaj ani nie zmieniaj nazwy systemu klasyfikacji CALHYDRA

Możesz reorganizować lub usuwać poszczególne wpisy, ale nazwa systemu musi pozostać niezmieniona, aby mapowanie działało

Standardy obsługiwane przez CALHYDRA

Obliczenia dotyczące wody pitnej

DIN 1988-200:2012-05

DIN 1988-300:2012-05

DIN 1988-500:2011-02

DIN 1988-600:2010-12

DVGW Arbeitsblatt W 551:2004-04

VDI/DVGW-Richtlinie 6023:04-2014

VDI-Richtlinie 6003: Październik 2004

DVGW-Arbeitsblatt W 575

Obliczanie drenażu

DIN EN 12056

DIN 1986-100

Przydatne linki

 Pomoc online CALHYDRA

Oficjalna strona internetowa CALHYDRA

Oficjalna strona internetowa Dendrit

Oficjalna strona internetowa Kemper

CALHYDRA Connection i DDScad