Rótulo do Símbolo com Informação do Elemento

Rótulos do Símbolo podem exibir todos os tipos de informações dos elemento no desenho, por exemplo, as camadas de uma Parede Composta.

LabelSymbol.PNG 

Os Rótulos de Símbolo são Objetos GDL especiais. Juntamente com os Rótulos de Texto/Texto Automático, estes estão disponíveis a partir do pop-up da Ferramenta Rótulo e das Definições da Ferramenta Rotulo.

LabelPreviewPics.png 

Na figura a seguir, são mostrados os Rótulos padrões dos Símbolos disponível na biblioteca INT do ARCHICAD. Rótulos fornecidos em outras bibliotecas localizadas do ARCHICAD pode variar, visando atender à padrões locais.

Símbolo do Rótulo e Dados Exibidos

ClassPropLabel.png 

Rótulo Classificação e Propriedades

Parâmetros do Elemento

Classificação e Propriedades

Propriedades IFC

CompClassLabel.png 

Rótulo Classificação e Propriedades do Componente

Classificação e Propriedades dos Componentes

CompProfileLabel.png 

Nome do Perfil ou Composição

ID Associação/Elemento

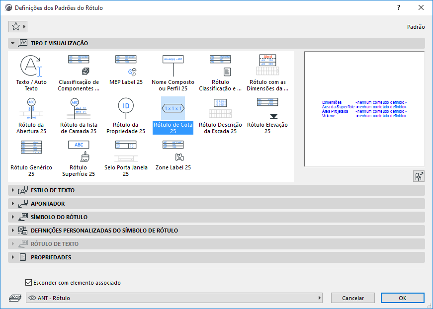
DimLabel.png 

Rótulo Dimensões

Dimensões

Área

Vol.

DWStamp.png 

Selo de Porta ou Janela

ID Associação/Elemento

Dimensões

Superfícies

ElevationLabel.png 

Rótulo Elevação

Cotas Altimétricas

GenericLabel.png 

Rótulo Genérico

ID Associação/Elemento

Nome

Cotas Altimétricas

Dimensões

Área

Vol.

Lista de Camadas

Nome do Composto/Perfil/Material de Construção

Superfícies

mep_label.png

 

Rótulo MEP

ID Associação/Elemento

Nome, Sistema MEP

Dimensões, Inclinação

Classificações e Propriedades

OpeningLabel.png 

Rótulo Abertura

ID da Porta/Janela

Dimensões

Propriedades

PropertyLabel.png 

Rótulo Propriedade

ID Associação/Elemento

Nome

Valores da Propriedade

SkinListLabel.png 

Rótulo Lista de Camadas

Propriedades do Material de Construção

ID Associação/Elemento

Dimensões

Lista de Camadas

StairDescLabel.png 

Rótulo Descrição de Escada

Dimensões

Parâmetros

StairDimLabel.png 

Rótulo Cota da Escada

Cotas Específicas da Escada (Largura, Altura do Espelho, Largura do Piso, Número de Espelhos)

SurfaceLabel.png 

Rótulo Superfície

Superfícies

ZoneLabel.png 

Rótulo Zona

Número, Nome e Área Calculada da Zona

Consulte também Rotulagem de Paredes Cortina.

Assista o vídeo

Assista o vídeo

Assista o vídeo

Consulte também Selecionar Superfície (para Rótulo de Superfície).

Nem todos os rótulos podem ser colocadas em cada tipo de elemento. Por exemplo, se você inadvertidamente anexar um Selo de Porta ou Janela em uma coluna, um texto “espaço reservado” irá informá-lo do erro.

NoDataLabel.png 

Nota: Para cada Rótulo, a Definições do Rótulo Personalizado fornece informações sobre qual Tipo de Elementos este pode ser aplicado.

CustomSettingsInfo.png 

Ver para mais detalhes Definições Personalizadas para Rótulos do Símbolo.

Você também pode criar seu próprio Rótulo salvando elementos de desenho 2D, incluindo Texto Automático.

Consulte Salvar Elementos 2D como Rótulo.