Etichette Simbolo con Informazioni Elemento

Le Etichette Simbolo possono mostrare qualsiasi tipo di informazione sul disegno, ad esempio la composizione di un Muro con struttura composta.

LabelSymbol.PNG 

Le Etichette di tipo simbolo sono Oggetti GDL. Sono disponibili, insieme alle etichette di testo/testo automatico, dal menu a comparsa Strumento Etichetta e dalle Impostazioni Strumento Etichetta.

LabelPreviewPics.png 

Di seguito sono elencate le Etichette Simbolo standard disponibile nella Libreria INT di Archicad. Le Etichette fornite in altre librerie localizzate di Archicad possono variare al fine di soddisfare le norme locali.

Etichette Simbolo e dati visualizzati

ClassPropLabel.png 

Etichetta Classificazione e Proprietà

Parametri elemento

Classificazione e Proprietà

Proprietà IFC

CompClassLabel.png 

Componente Etichetta Classificazione e Proprietà

Classificazione e Proprietà di Componenti

CompProfileLabel.png 

Nome Struttura Composta o Profilo

ID Elemento/Collegamento

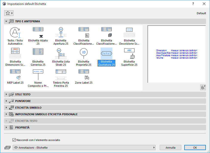
DimLabel.png 

Etichetta di quota

Quotature

Area

Volume

DWStamp.png 

Timbro Porta/Finestra

ID Elemento/Collegamento

Quotature

Superfici

ElevationLabel.png 

Etichetta altimetrica

Quote Alzati

GenericLabel.png 

Etichetta Generica

ID Elemento/Collegamento

Nome

Quote Alzati

Quotature

Area

Volume

Lista strati

Nome Struttura Composta/Profilo/Materiale da Costruzione

Superfici

mep_label.png

 

Etichetta MEP

ID Elemento/Collegamento

Nome, Sistema MEP

Quotature, Pendenza

Classificazioni e Proprietà

MEPSlopeLabelIcon.png

 

Etichetta della pendenza MEP

Valore della pendenza (impostare l'unità in Impostazioni etichetta/Impostazioni personalizzate)
Pianta: valore con freccia
Sezione/3DD: solo valore

OpeningLabel.png 

Etichetta di Apertura

ID Porta/Finestra

Quotature

Proprietà

PropertyLabel.png 

Etichetta Proprietà

ID Elemento/Collegamento

Nome

Valori Proprietà

SkinListLabel.png 

Etichetta lista strati

Proprietà Materiale da Costruzione

ID Elemento/Collegamento

Quotature

Lista strati

StairDescLabel.png 

Etichetta descrizione scala

Quotature

Parametri

StairDimLabel.png 

Etichetta di quota scala

Quote specifiche delle Scale (Larghezza, Altezza Alzata, Profondità Pedata, Numero di gradini)

SurfaceLabel.png 

Etichetta di Superficie

Superfici

ZoneLabel.png 

Etichetta Zona

Numero, Nome, Area calcolata Zona

Vedere anche Etichettare Curtain Wall.

Vedere il video

Vedere il video

Vedere il video

Vedere anche Seleziona Superficie (per Etichetta Superficie).

Non tutte le etichette possono essere posizionate su tutti i tipi di elemento. Per esempio, se si è involontariamente collegato un Timbro Porta/Finestra ad un Pilastro, un testo “segnaposto” informerà dell'errore.

NoDataLabel.png 

Nota: per ciascuna etichetta, Impostazioni Etichetta Personale fornisce informazioni sui tipi di elemento cui essa può essere applicata.

CustomSettingsInfo.png 

Per ulteriori dettagli, vedere Impostazioni Personali per Etichette Simbolo.

È inoltre possibile creare la propria Etichetta salvando gli elementi di disegno 2D, incluso il Testo automatico.

Vedere Salvare Elementi 2D come Etichetta.