Symbol Labels with Element Information

Symbol Labels can display all kinds of element information on the drawing, for example the skins of a composite Wall.

LabelSymbol.PNG 

Symbol Labels are GDL objects. Along with Text/Autotext Labels, they are available from the Label Tool pop-up and Label Tool Settings.

LabelPreviewPics.png 

The following are the standard Symbol Labels available in the Archicad INT Library. Labels provided in other localized Archicad libraries may vary, to meet local standards.

Symbol Labels and Displayed Data

ClassPropLabel.png 

Classification and Properties Label

Element parameters

Classification and Properties

IFC Properties

CompClassLabel.png 

Component Classification and Properties Label

Classification and Properties of Components

CompProfileLabel.png 

Composite or Profile Name

Element / Hotlink ID

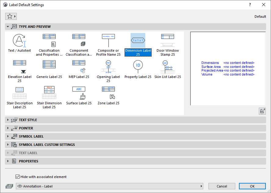
DimLabel.png 

Dimension Label

Dimensions

Area

Volume

DWStamp.png 

Door Window Stamp

Element/Hotlink ID

Dimensions

Surfaces

ElevationLabel.png 

Elevation Label

Elevation dimensions

GenericLabel.png 

Generic Label

Element / Hotlink ID

Name

Elevation dimensions

Dimensions

Area

Volume

Skin list

Composite / Profile / Bldg Material name

Surfaces

OpeningLabel.png 

Opening Label

Door/Window ID

Dimensions

Properties

PropertyLabel.png 

Property Label

Element / Hotlink ID

Name

Property values

SkinListLabel.png 

Skin List Label

Building Material properties

Element / Hotlink ID

Dimensions

Skin list

StairDescLabel.png 

Stair Description Label

Dimensions

Parameters

StairDimLabel.png 

Stair Dimension Label

Stair-Specific Dimensions (Width, Riser Height, Going Depth, Number of Risers)

SurfaceLabel.png 

Surface Label

Surfaces

ZoneLabel.png 

Zone Label

Zone Name, Number, Calculated Area

See also Labeling Curtain Walls.

Watch the Video

Watch the Video

Watch the Video

See also Select Surface (for Surface Label).

Not every label can be placed on every element type. For example, if you inadvertently attach a Door Window Stamp to a Column, a “placeholder” text will inform you of the mistake.

NoDataLabel.png 

Note: For each label, Custom Label Settings provides information on which element types it can be applied to.

CustomSettingsInfo.png 

For more details, see Custom Settings for Symbol Labels.

You can also create your own Label by saving 2D drawing elements, including Autotext.

See Save 2D Elements as Label.