Etiqueta del Símbolo con Información de Elemento

Las Etiquetas del Símbolo pueden mostrar cualquier tipo de información sobre el elemento en el dibujo, por ejemplo, las distintas capas de un Muro compuesto.

LabelSymbol.PNG 

Las Etiquetas de Símbolos son Objetos GDL. Junto con las Etiquetas de Texto/Autotexto, están disponibles desde el desplegable de Herramienta Etiqueta y desde las Definiciones de la Herramienta Etiqueta.

LabelPreviewPics.png 

Las siguientes son las Etiquétas de Símbolo estándar disponibles en la Biblioteca de ARCHICAD INT. Las etiquetas disponibles en otras Bibliotecas de ARCHICAD de otros idiomas pueden variar, para cumplir con los estándares locales.

Etiquetas de Símbolo y Datos Visualizados

ClassPropLabel.png 

Etiqueta de Clasificación y Propiedades

Parámetros del Elemento

Clasificación y Propiedades

Propiedades IFC

CompClassLabel.png 

Etiqueta de Clasificación y Propiedades de Componente

Clasificación y Propiedades de Componentes

CompProfileLabel.png 

Nombre del Compuesto o Perfil

ID de Elemento/Vínculo

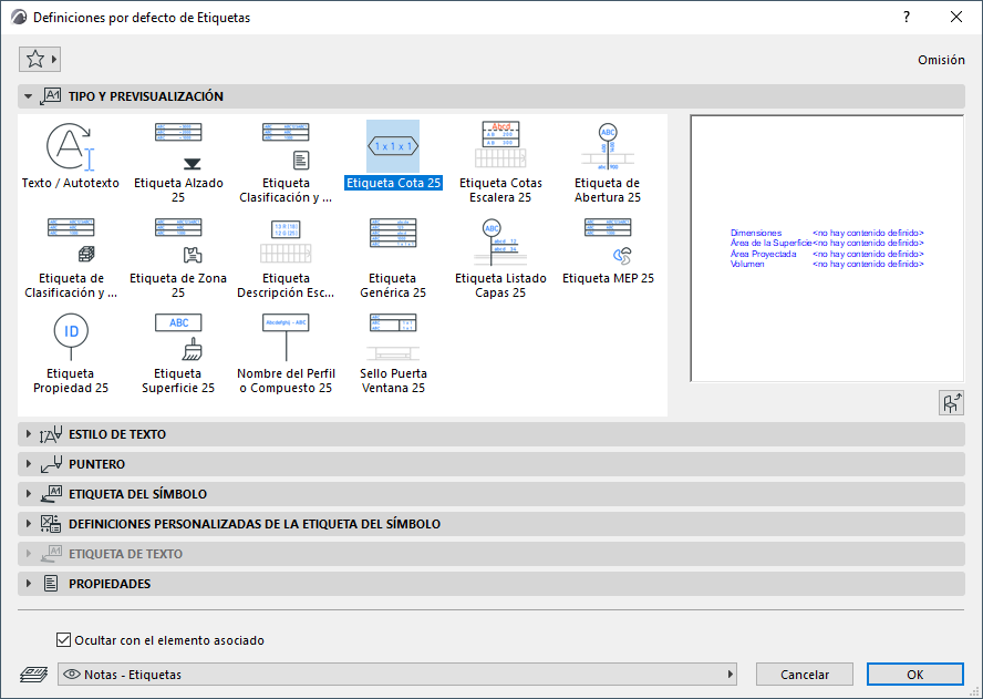
DimLabel.png 

Etiqueta de Dimensiones

Dimensiones

Área

Volumen

DWStamp.png 

Sello de Puerta Ventana

ID de Elemento/Vínculo

Dimensiones

Superficies

ElevationLabel.png 

Etiqueta de Cota de Nivel

Cotas de Alzado

GenericLabel.png 

Etiqueta Genérica

ID de Elemento/Vínculo

Nombre

Cotas de Alzado

Dimensiones

Área

Volumen

Lista de Capas

Nombre del Compuesto/Perfil/Material de Construcción

Superficies

mep_label.png

 

Etiqueta MEP

ID de Elemento/Vínculo

Nombre, Sistema MEP

Dimensiones, Pendiente

Clasificaciones y Propiedades

OpeningLabel.png 

Etiqueta de Abertura

ID de Puerta/Ventana

Dimensiones

Propiedades

PropertyLabel.png 

Etiqueta de Propiedad

ID de Elemento/Vínculo

Nombre

Valores de Propiedades

SkinListLabel.png 

Etiqueta de Listado de Capas

Propiedades del Material de Construcción

ID de Elemento/Vínculo

Dimensiones

Lista de Capas

StairDescLabel.png 

Etiqueta de Descripción de la Escalera

Dimensiones

Parámetros

StairDimLabel.png 

Etiqueta de Medidas de la Escalera

Dimensiones Específicas de Escalera (Ancho, Altura Contrahuella, Profundidad de la Huella, Número de Contrahuellas)

SurfaceLabel.png 

Etiqueta de Superficie

Superficies

ZoneLabel.png 

Etiqueta Zona

Nombre, Número y Área Calculada de Zona

Ver también Etiquetar Muros Cortina.

Ver el vídeo

Ver el vídeo

Ver el vídeo

Ver también Seleccionar Superficie (para Etiquetas de Superficie).

No se puede colocar cualquier etiqueta en cualquier tipo de elemento. Por ejemplo, si inintencionadamente coloca un Sello de Puerta/Ventana a un Pilar, un texto de “marcador de posición” le informará del error.

NoDataLabel.png 

Nota: Para cada etiqueta, la pestaña de Información de las Definiciones de Etiqueta Personalizada le informan del tipo de elemento al que puede ser aplicada.

CustomSettingsInfo.png 

Para más detalles, consulte Definiciones Personalizadas para Etiquetas del Símbolo.

Puede incluso crear su propia Etiqueta guardando elementos de dibujo 2D, incluyendo Autotexto.

Ver Guardar Elementos 2D como Etiqueta.