Symbolové popisky s informacemi o prvcích

V symbolových popiskách můžete zobrazit všechny druhy informací o prvcích, např. skladbu vrstev sendvičové zdi.

LabelSymbol.PNG 

Symbolové popisky jsou GDL objekty. Jsou dostupné v nabídce popisek nástroje Popiska spolu s popiskou Text/Autotext.

LabelPreviewPics.png 

Následující popisky jsou standardní popisky v INT verzi knihovny Archicadu. Knihovny jiných lokalizovaných verzích Archicad se můžou lišit, aby vyhovovaly lokálním standardům.

Symbolové popisky a zobrazená data

ClassPropLabel.png 

Popiska Klasifikace a vlastnosti

Parametry prvků

Klasifikace a vlastnosti

IFC vlastnosti

CompClassLabel.png 

Popiska Klasifikace a vlastnosti komponentu

Klasifikace a vlastnosti komponentů

CompProfileLabel.png 

Jméno sendviče nebo profilu

ID prvku / modulu

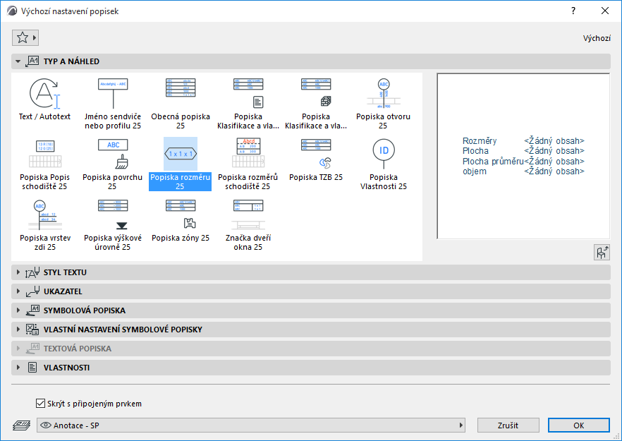
DimLabel.png 

Popiska rozměru

Rozměry

Plocha

Objem

DWStamp.png 

Značka dveří okna

ID prvku / modulu

Rozměry

Povrchové materiály

ElevationLabel.png 

Popiska výškové úrovně

Výškové rozměry

GenericLabel.png 

Obecná popiska

ID prvku / modulu

Jméno

Výškové rozměry

Rozměry

Plocha

Objem

Seznam vrstev

Jméno sendviče / profilu / stavebního materiálu

Povrchové materiály

mep_label.png

 

Popiska TZB

ID prvku / modulu

Název, Systém TZB

Rozměry, sklon

Klasifikace a vlastnosti

MEPSlopeLabelIcon.png

 

Popiska sklonu TZB

Hodnota sklonu (jednotka dle nastavení popisky/Vlastní nastavení)
Půdorys: hodnota se šipkou
Řez/3D dokument: pouze hodnota

OpeningLabel.png 

Popiska otvoru

ID dveří/okna

Rozměry

Vlastnosti

PropertyLabel.png 

Popiska vlastností

ID prvku / modulu

Jméno

Hodnoty vlastností

SkinListLabel.png 

Popiska vrstev

Vlastnosti stavebních materiálů

ID prvku / modulu

Rozměry

Seznam vrstev

StairDescLabel.png 

Popiska Popis schodiště

Rozměry

Parametry

StairDimLabel.png 

Popiska rozměrů schodiště

Rozměry specifické pro schodiště (šířka, výška podstupnice, délka stupně, počet podstupnic)

SurfaceLabel.png 

Popiska povrchu

Povrchové materiály

ZoneLabel.png 

Popiska zóny

Jméno zóny, číslo, vypočtená plocha

Viz také Popisování lehkých obvodových plášťů.

Podívejte se na video

Podívejte se na video

Podívejte se na video

Viz také Výběr povrchového materiálu (pro popisku povrchu).

Ne každá popiska může být vložena na jakékoli prvky. Pokud například vložíte popisku oken dveří na sloup, “náhradní” text vás upozorní na chybu.

NoDataLabel.png 

Poznámka: Ve vlastním nastavení každé popisky jsou zobrazené informace o typech prvků, na které lze popisku použít.

CustomSettingsInfo.png 

Více informací naleznete v oddílu Vlastní nastavení symbolových popisek.

Můžete si také vytvořit vlastní popisku tvořenou 2D prvky a autotexty.

Viz Uložení 2D prvků jako popiska.