Erstellen und Bearbeiten von IFC-Daten

Anmerkung: In Teamwork können die folgenden Daten im IFC-Manager reserviert und geändert werden: Projekt, Gebäude, Gelände, Zuweisungen und Typenprodukte. IFC-Eigenschaften von Modellelementen (z. B. Ifc-Wand, Ifc-Stütze, Ifc-Unterzug) können über den IFC-Manager nur geändert werden, wenn sie nicht von einem anderen Benutzer reserviert sind.

Schemadaten

Attribute, Eigenschaften und Klassifikationsreferenz-Einheiten, die durch ein Schema definiert sind (IFC Schema-Setup), können Werte haben, die optional zugewiesen oder anderweitig abgeleitet wurden.

Zum Zuweisen eines optionalen, durch Schemata definierten Attributs oder einer Eigenschaft zu einem Element markieren Sie das Kästchen vor dem Element. Verwenden Sie das Wertefeld zum Definieren des Werts entsprechend dem Wertetyp (z. B. Etikett, Ganzzahl, Boole’sche Operation). Zum Definieren der Werten von schemadefinierten Klassifizierungs-Referenzdaten geben Sie diese manuell ein oder verwenden Sie den Befehl Vordefinierte Regel anwenden (Funktionsbeschreibung weiter unten unter Eigene Daten). Elemente, denen kein Wert zugewiesen ist, werden genau so exportiert.

Abgeleitete Werte (durch ein Schloss-Symbol gekennzeichnet) stammen aus einer Quelle vorhandener ArchiCAD-Daten. Wenn ein abgeleiteter Wert angezeigt wird in:

schwarz, so kann er mit einem eigenen Wert überschrieben werden

grau, so kann er hier im IFC-Manager nicht geändert werden, sondern nur an seiner Quelle, von der dieser konkrete ArchiCAD-Wert stammt.

Beispiele für Regeln der werksseitigen Standardzuweisungen für IfcBeams:

Das Namens-Attribut ist aus dem ID-Parameter des als ArchiCAD Unterzug klassifizierten Elementes abgeleitet (im Teilfenster Kennzeichen und Kategorien der Elementeinstellungen angegeben).

Der Wert der Eigenschaft IsExternal (Pset_BeamCommon), “Wahr” oder “Falsch”, ist aus der entsprechenden Lage-Klassifizierung abgeleitet (entweder “Außen” oder “Innen”).

Der Wert der Eigenschaft LoadBearing (Pset_BeamCommon), “Wahr” oder “Falsch”, ist aus der entsprechenden Klassifizierung “Tragende Funktion” abgeleitet (entweder “Tragende Elemente” oder “Nicht tragende Elemente”).

Abgeleitete Eigenschaften können auch von den im IFC Schema-Setup verwendeten Zuweisungsregeln stammen.

Siehe IFC Schema-Setup.

Eigene Daten

Verwenden Sie die Option Neue Eigenschaft/Klassifizierung zum Erstellen neuer individueller IFC-Eigenschaften oder Klassifizierungsreferenzen. Alternativ dazu können Sie auch den Befehl “Vordefinierte Regel anwenden” verwenden, um sie automatisch zu erstellen.

CreateProperty.png 

So erstellen Sie eine neue individuelle IFC-Eigenschaft:

1.Definieren Sie einen Namen für das neue eigene Eigenschaften-Set, oder wählen Sie einen in der Liste der vorhandenen Eigenschaften-Set-Namen aus, der zuvor für den gleichen Elementtyp definiert wurde (klicken Sie auf das Pfeilsymbol, um auf die Liste zuzugreifen). Wenn Sie beispielsweise eine neue Eigenschaft für eine IfcWall erstellen, enthält die Liste alle Pset-Namen, die zuvor bereits anderen IfcWalls zugeordnet wurden.

Anmerkung: Zur Vermeidung von Fehlern (und um die Standard-Eigenschaften-Regeln einzuhalten) sollten Sie beim Benennen Ihres eigenen Eigenschaftensets das Standard-Präfix “Pset_” nicht verwenden.

2.Definieren Sie einen Namen für die neue eigene Eigenschaft.

3.Legen Sie den Typ der neuen Eigenschaft fest (einzeln, quantifiziert, komplex, etc.)

4.Stellen Sie den Wertetyp entsprechend dem eingestellten Eigenschaften-Typ auf Etikett, Text, Ganzzahl, Boole’sche Operation usw. ein.

Weisen Sie zum Erstellen einer neuen Klassifikationsreferenz einfach einen Namen zu. Hier können Sie ebenfalls in der Liste der vorhandenen Klassifikations-Referenznamen auswählen, die zuvor für den gleichen Elementtyp definiert wurden (klicken Sie auf das Pfeilsymbol, um die Liste aufzurufen).

Nachdem Sie eine neue Eigenschaft, (zusammen mit ihrem Eigenschaften-Set Container) oder eine Klassifizierung definiert haben, können Sie diese auch anderen Elementen zuweisen und nicht nur dem Element, das Sie gerade bearbeiten. Wenn Sie beispielsweise die neuen Daten für ein ausgewähltes IfcWall-Wandelement erstellt haben, können Sie die neuen Daten allen Elementen mit dem gleichen Typ wie das ausgewählte (alle IfcWall.Einheiten) oder den anderen Elementen des aktuellen Projekts/IFC-Modells hinzufügen. Verwenden Sie “Neue Eigenschaft zur Schema-Einstellung hinzufügen...” und stellen Sie die Stufe der Modellhierarchie ein, die die angeforderten IFC-Einheitentypen enthält, denen Sie die neue Eigenschaft zuweisen wollen. Wählen Sie beispielsweise im vorherigen Fall der IfcWall

“IfcBuildingElement” aus, wenn Sie die neue Eigenschaft für alle IfcColumns, IfcBeams, IfcSlab etc. neben allen IfcWalls definieren wollen;

“IfcElement” aus, um die Eigenschaft auch allen Haustechnik-Elementen (IfcDistributionElements) hinzuzufügen,

“IfcProduct” aus, um die Eigenschaft auch allen Raumelementen hinzuzufügen einschließlich IfcSpaces, IfcBuildingStorey, IfcBuilding und IfcSite;

“IfcObject” aus, um die neue Eigenschaft auch allen Zuweisungen hinzuzufügen;

die höchste Stufe “IfcObjectDefinition” aus, um alle Projektelemente einschließlich aller IFC-Produkttypen (nicht nur den IfcWallType) hinzuzufügen

Diese Optionen funktionieren auch für neue, zukünftig zu erstellende Elemente (neue IfcWalls, oder beliebige neue Elemente, je nach der ausgewählten Option) und werden diesen Daten automatisch zugewiesen. Die auf diese Weise erstellten Eigenschaften werden dem IFC Schema-Setup hinzugefügt. Um die Stufen der Modellhierarchie und ihre Inhalte (und die oben genannten Beispiele) zu verstehen, sehen Sie sich die nächste Abbildung an oder überprüfen Sie den Hierarchiebaum im Dialogfenster des IFC Schema-Setup.

Siehe IFC Schema-Setup.

SchemeAddProperties.png 

Neu erstellte IFC-Daten erscheinen in dem definierten Eigenschaften-Set- bzw. “Klassifikationsreferenz”-Ordner im IFC-Manager sowie im Element-Einstellungsdialog unter den aufgelisteten Eigenschaften. Weisen Sie den neuen Daten entsprechend ihrem Wertetyp Werte zu. Eine Klassifikationsreferenz enthält beispielsweise 7 verfügbare Elemente (die wichtigsten sind der Name und die Kennung (ItemReference) der Klassifikationsreferenz-Daten) zur Definition bzw. Bearbeitung. Diese neu erstellten IFC-Daten werden mit einem vorangestellten roten X dargestellt; dies bedeutet, dass Sie sie jederzeit löschen können. Wenn ein Eigenschaften-Set keine Eigenschaften mehr enthält, wird es automatisch aus der Liste gelöscht. Klicken Sie zum Umbenennen eines Eigenschaften-Sets oder Klassifikationsreferenz auf den Namen und tippen Sie dann den neuen Namen ein.

Individuelle IFC-Eigenschaften (und Eigenschaften-Sets) können auch über den Befehl IFC Schema-Setup erstellt werden (diese Einstellungen enthalten auch die Daten, die mit der oben erwähnten Option “Neue Eigenschaft dem Schema Setup hinzufügen für...” erstellt wurden). Diese Daten können nur mit dem Befehl IFC Schema-Setup bearbeitet (gelöscht, umbenannt) werden.

Zuweisungen

Zum Erstellen einer neuen Zuweisung gehen Sie im IFC-Manager wie folgt vor:

1.Wechseln Sie in den Zuordnungsmodus im IFC-Manager, indem Sie auf das Symbol Zuweisungen klicken.

2.Wählen Sie den Zuweisungstyp aus, indem Sie auf das Element IFC Gruppen, IFC Räume, IFC-Systeme, Akteure, Raumnutzer oder Zeitplan klicken.

3.Klicken Sie auf die Schaltfläche Neu unter dem Bereich Zuweisungen.

4.Wählen Sie das neue Element aus, dessen Standardname mit Neu... beginnt und mit dem erstellten Zuweisungstyp (z. B. NewGroup) endet.

5.Geben Sie der neuen Zuweisung auf der rechten Seite des Dialogfensters im Attribut-Feld Name einen (neuen) Namen.

6.Bearbeiten Sie die Attribute und/oder die Inhalte der verfügbaren Eigenschaften.

7.Fügen Sie individuelle IFC-Daten ggf. mit der Option Neue Eigenschaft/Klassifizierung hinzu (siehe oben).

8.Ziehen Sie die IFC-Einheiten aus der Umhüllungs-Baumstruktur in den Ordner Neue Beziehung.

Hinweise:

Welche Einheitentypen in die neue Zuweisung gezogen werden können, hängt von dem Zuweisungstyp ab. Sie können beispielsweise IfcSpaces (ArchiCAD Raumflächen) nur in einem IFC-Raum gruppieren, während Sie IfcSpaces und bereits vorhandene IFC-Räume innerhalb einer Raumbelegung (IfcOccupant) gruppieren können. Der letztere Fall zeigt, dass das Mitglied einer Zuweisung selbst als Zuweisung dienen kann.

Bei einem IFC-System kann die räumliche Beziehung auch den in “Neue Beziehung” gruppierten Elementen zugewiesen werden. Ziehen Sie einfach die gewünschten Raumelemente wie z. B. ArchiCAD Raumflächen (IfcSpace), Geschosse (IfcBuildingElementStorey), IFC Gebäude und/oder IFC Gelände in den Ordner “Neue räumliche Beziehung”.

Wenn Ihr Projekt das Add-On HKLSE-Modeller verwendet, bieten seine definierten HKLSE Systeme folgende Möglichkeiten:

Sie können als IFC Systeme klassifiziert werden. Erstellen Sie ein neues, leeres IFC-System. Wählen Sie es aus und klicken Sie auf das HKLSE-Symbol rechts unten (unter der Zuweisungsliste), und wählen Sie das gewünschte HKLSE-System aus dem Dropdown-Menü aus. Alle Elemente des ausgewählten HKLSE-Systems werden automatisch aus dem Inhalts-Baum im neuen Ordner “Neue Beziehung” hinzugefügt; der Name des Systems (Name-Attribut) ist identisch mit dem ausgewählten HKLSE-System.

Sie können einem vorhandenen IFC-System hinzugefügt werden. Wählen Sie ein vorhandenes IFC-System in der Liste aus und wählen Sie anschließend wie oben beschrieben ein HKLSE-System aus. Das vorhandene IFC-System wird entsprechend dem ausgewählten HKLSE-System umbenannt, und alle Elemente dieses HKLSE-Systems werden dem vorhandenen Inhalt des IFC-Systems hinzugefügt. In beiden Fällen ändert sich das Systemsymbol in das HKLSE-“Propeller”-Symbol als Hinweis darauf, dass ein HKLSE-System verwendet wird. Zum Löschen der HKLSE-Systemelemente aus einem IFC-System wählen Sie das Systemelement aus (das jetzt nach dem HKLSE-System benannt ist, dessen Elemente Sie löschen wollen), und wählen Sie “Nicht verbunden” im Dropdown-Menü der HKLSE-Systemoptionen aus.

Die mehrstufige (“Sub”-) Hierarchie ist für Zuweisungen von IFC Gruppe, IFC Raum und IFC System verfügbar. Eine Sub-Hierarchie (z. B. untergeordnete Systeme innerhalb eines übergeordneten Systems) kann sehr einfach definiert werden:

Ziehen Sie eine vordefinierte Zuweisung auf einen vorhandenen Ordner “Neue Beziehung” (oder eine benannte Beziehung) mit einer Ziel-Zuweisung des gleichen Typs, oder klicken Sie auf Neu, während der Ordner “Neue Beziehung” (bzw. die benannte Beziehung) der “übergeordneten” Zuweisung ausgewählt ist, um eine neue “untergeordnete” Zuweisung zu definieren.

Eine übergeordnete Zuweisung, die in eine andere übergeordnete Zuweisung verschoben wird, wird zu einer untergeordneten Zuweisung dieser Zuweisung (dies entspricht einem Verschieben).

Eine untergeordnete Zuweisung kann in eine andere übergeordnete Zuweisung verschoben oder kopiert werden (halten Sie zum Kopieren die Taste Strg/Alt beim Ziehen gedrückt).

Wenn eine untergeordnete Zuweisung in eine übergeordnete umgewandelt werden soll, wählen Sie sie aus und ziehen Sie sie nach außerhalb des Dialogfensters; sie erscheint in der Hierarchie wieder als übergeordnete Zuweisung.

Geben Sie bei Bedarf der neuen Zuweisung auf der rechten Seite des Dialogfensters im Attribut-Feld einen Namen.

Verwenden Sie die Schaltfläche Löschen (rotes X) zum Löschen einer Beziehung bzw. einer Zuweisung.

Siehe IFC Zuweisungen.

Beispiele:

Erstellen Sie eine IfcZone mit dem Namen “Sicherheitsraum”, in der alle IfcSpaces des Projekts mit einer Sicherheitsfunktion gruppiert sind.

SecurityZone.png 

Gruppenaufzüge in einem vertikalen Zirkulationssystem, das ein untergeordnetes System eines mechanischen Systems sein kann.

IFCGroupElevators.png 

Definieren Sie den Projektarchitekten als einen Akteur, dessen einziges Element das IfcProject ist, mit dem Akteur-Attribut “Person”.

IFCActor.png 

Gruppieren Sie mit einer neuen Raumbelegung alle IfcSpaces, deren Eigentümer eine Organisation ist.

OwnerOrganization.png 

Definieren Sie mit einem Zeitplan eine Zuweisung einer wöchentlichen Auswertung (der Zeiten, zu denen die Beleuchtung ein- und ausgeschaltet ist) zu IfcSpaces.

IFCTimeSchedule.png 

Produkttyp

Der IFC-Manager sucht alle IFC-Element-Typen im Projekt, sowie alle Elemente, die darauf verweisen, und zeigt sie an. Um sie anzuzeigen, wechseln Sie mit dem zweiten Symbol unter der Baumanzeige in den Ansichts-/Definitionsmodus “Produkttyp”. Wählen Sie in der daraufhin angezeigten Liste den Typ (z. B. IfcWallType) bzw. Stil (z. B. IfcWindowStyle) oder seine zugehörigen Elemente aus, um ihre IFC-Daten auf der rechten Seite des IFC-Manager prüfen und bearbeiten zu können.

Sobald es platziert ist, wird ein ArchiCAD-Element automatisch einem IFC-Produkttyp zugewiesen, der seinem IFC-Einheitentyp (bzw. der Element-Klassifizierung) entspricht. Wenn eine ArchiCAD-Decke beispielsweise die Element-Klassifizierung “ArchiCAD-Typ” (IfcSlab) hat, lautet ihr IFC Produkttyp IfcSlabType. Lautet die Klassifizierung “Decke” (IfcCovering), so ist dieser Typ IfcCoveringType. Der Standard des Typs wird automatisch erzeugt, wie im Abschnitt IFC-Produkttyp in dieser Dokumentation beschrieben. Gemäß dieser Namenskonvention werden mehrere ArchiCAD/IFC-Elemente einem bestimmten IFC-Prodkttyp zugewiesen. ArchiCAD-Stützen (IfcColumns) mit identisch benannten Profilen werden beispielsweise einem einzigen Typ zugewiesen, der nach diesem Profil benannt ist.

Siehe IFC Typ Produkt.

Die Daten (z. B. der Name) des resultierenden IFC-Produkttyps sind standardmäßig nicht bearbeitbar. Sie werden kursiv und grau dargestellt, und alle IFC-Daten auf der rechten Seite werden ebenfalls grau dargestellt. In diesem Fall können auch keine neuen IFC-Daten (z. B. Individuelle IFC-Eigenschaften oder Klassifikationsreferenzen) dem Typ zugewiesen werden.

Es kann vorkommen, dass Sie einen IFC Produkttyp bearbeiten wollen. Beispiel:

Seinen Namen ändern (das IFC-Attrubt Name)

Einen Wert für ein Attribut oder eine Standard-Eigenschaft definieren, das bzw. die noch keinen Wert hat

Die vorhandenen Eigenschaftsdaten ändern

Eine neue individuelle Eigenschaft oder Klassifikationsreferenzdaten ändern

Siehe Erstellen und Bearbeiten von IFC-Daten.

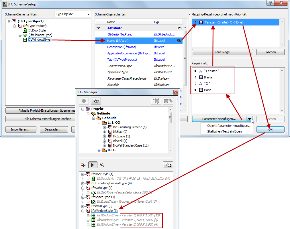
Sie können die Regeln der ArchiCAD-Datenzuweisung auf die IFC-Daten der IFC Typ Produkt-Elemente anwenden. Erzeugen Sie beispielsweise die Namen von Fenstertypen (Name-Attribut von IfcWindowStyle) mit der Kombination aus Bibliothekselementname und den Breiten- und Höhenparametern des Fensters.

Siehe IFC Schema-Setup.

GenerateWindowType.png 

Zum Bearbeiten des IFC Produkttyps aktivieren Sie ihn zunächst zum Bearbeiten: Klicken Sie auf die Schaltfläche “Bearbeiten/neuer Typ”. Nehmen Sie anschließend die gewünschten Änderungen vor. Zum Zurücksetzen der Daten des IFC Produkttyps auf ihre Standardwerte klicken Sie auf die Schaltfläche “Typ zurückstellen”.

Anmerkung: “Typ zurückstellen” bedeutet, dass alle bearbeiteten IFC-Daten auf ihren ursprünglichen Wert zurückgesetzt und die neuen Daten gelöscht werden.

Es können mehrere IFC Produkttyp-Einheiten (sofern die bearbeitbar sind, d. h. mit der Schaltfläche “Bearbeiten/neuer Typ” aktiviert wurden) zu einem einzigen IFC Produkttyp kombiniert werden - so können Sie beispielsweise zwei IfcWindowStyle-Typen zu einem einzigen IfcWindowStyle kombinieren. Diese Kombination kann folgende Formen annehmen:

Anwendung eines vorhandenen IFC Produkttyps auf andere Typen. Dies funktioniert für alle Elementtypen mit Ausnahme von Türen/Fenster (Erläuterung siehe unten). Angenommen, Sie haben zwei Beton-Decken mit unterschiedlicher Dicke. Standardmäßig werden diese als zwei separate IFC Produkttypen (IfcSlabType) klassifiziert, weil die Dicke eine wesentliche Eigenschaft von Decken ist. Sie wollen die beiden Typen jedoch zu einem einzigen neuen Typ mit dem Namen “Betondecken” kombinieren. Die Definition ist einfach zu bewerkstelligen: Wählen Sie einen der IfcSlabs in seinem Typ-Ordner aus und ziehen Sie ihn in den anderen Decken-Typ (ziehen Sie ihn auf den gleichen Decken-Typnamen). Auf diese Weise wird der Typ aus seiner ursprünglichen Position gelöscht und in dem neuen Typ platziert. Als Nächstes ändern Sie den Namen des zweiten Typs (der jetzt die beiden Elemente enthält) in “Betondecken” (siehe Abbildung unten).

IFCNewSlabs.png 

Die Kombination von Türen oder Fenstern ist etwas komplizierter, weil einige ihrer wesentlichen Parameter aus GDL-Daten erzeugt werden und nicht als Ergebnis der Kombination von Elementen geändert werden können. Derartige Parameter sind das OperationTypeAttribute und die Attribute Panel und Lining. Angenommen, Sie haben zwei Türen, deren Daten in allem (z. B. Größe, Paneel-Typ) identisch sind, aber deren Operationstypen sich unterscheiden: die eine Tür öffnet sich nach rechts, die andere nach links. Diese beiden Türen werden unter den beiden verschiedenen IFC Produkttypen klassifiziert: Die beiden Typen haben den gleichen Namen, aber ihre IFC-Attribute “OperationType” unterscheiden sich. Damit beide Türen zum gleichen IFC Produkttyp gehören, wählen Sie eine der Türen aus und platzieren sie in dem anderen (zweiten) Typ. Als Ergebnis wird ein neuer allgemeiner Typ erstellt, der alle nicht erzeugten Daten des zweiten Typs (z. B. Name-Attribut, Eigenschaften, Klassifikationsreferenz etc.) verwendet. Dieser neue gemeinsame Typ ist der, der exportiert wird und der beiden Türen zugewiesen wird. Dieser neue gemeinsame Typ kann umbenannt und seine Daten geändert werden. Gleichzeitig bleiben die beiden ursprünglichen Typen als so genannte verknüpfte Typen erhalten und nur mit denjenigen Daten der Elemente verknüpft, die erzeugt werden und die sich für die beiden Türen unterscheiden (in diesem Fall also ihren OperationType-Attributen). Mit anderen Worten, beide Türen gehören zu einem einzigen Typ, der alle Daten umfasst, die für beide Türen gelten, aber sie behalten auch bestimmte IFC-Daten, die sich für die beiden Türen unterscheiden und nicht kombiniert werden können (siehe Abbildung unten).

IFCCombineDoors.png 

Die Option “Typ zurückstellen” kann Folgendes tun:

Bei Anwendung auf einen ausgewählten IFC Produkttyp (z. B. IfcWallType), der bearbeitet wurde, werden die ursprünglichen Daten des Typs wiederhergestellt (neu geänderte IFC-Daten gehen verloren), und der Typ kann nicht mehr geändert werden. Wenn der Typ jetzt neue Elemente enthält als Ergebnis der Kombination von Typen, so kehren diese Elemente an ihre ursprünglichen Positionen zurück.

Bei Anwendung auf ein einzelnes Element (z. B. IfcWall), das in einen anderen Typ verschoben wurde, kehrt dieses Element an seine ursprüngliche Position zurück, der es vom Programm automatisch zugewiesen wurde.

IFCResetType.png 

Bei einigen ArchiCAD-Elementen ist die Automatische Definition als ein bestimmter IFC Produkttyp nicht immer eindeutig - dies gilt normalerweise für Haustechnik-Elemente (IfcDistributionElements). Angenommen, Sie haben ein HKLSE-Modeller-Rohrelement. Standardmäßig lautet seine IFC-Einheitenklassifizierung IfcFlowSegment. Seine IFC Produkttyp-Definition kann jedoch noch spezifischer sein (siehe Abbildung unten). Das Programm wählt automatisch einen Subtyp des IfcFlowSegmentType aus (z. B. IfcPipeSegmentType). Sie können diese Angabe später in einen anderen Subtyp des IfcFlowSegmentType ändern (z. B. IfcDuctSegmentType): Verwenden Sie das Dropdown-Menü “Verändere Produkttyp”. (Vergewissern Sie sich, dass Sie den IFC Produkttyp mit der oben beschriebenen Funktion “Bearbeiten/neuer Typ” bearbeitbar gemacht haben.)

IFCPipeType.png 

Vordefinierte Regeln

Sie können mit der Schaltfläche “Vordefinierte Regeln anwenden...” neue IFC-Daten ausgewählten Elementen auf der Basis automatischer Regeln (auf .xml-Basis) zuweisen. Es gibt drei Arten solcher Regeln, basierend auf ihren unterschiedlichen Strukturen:

Regel “Baumstruktur”: Wählen Sie ein Element aus einer Baumstruktur-Datenbasis aus, um die neuen Daten zu erstellen.

Regel “Tabelle”: Wählen Sie eine Zeile aus einer Tabelle aus, um die neuen Daten zu erstellen.

Regel “Befehl”: Starten Sie den Regel-Befehl, um die neuen Daten zu erstellen.

Das Programm enthält ab Werk definierte integrierte Regeln (diese variieren je nach Ihrer lokalisierten Version von ArchiCAD). Als Beispiel fasst die folgende Tabelle die Regeln zusammen, die in den verschiedenen Sprachversionen von ArchiCAD enthalten sind:

Regelname

Zugehöriges Objekt

Regeltyp

Funktion

Neue IFC Daten

Regeldatei

OmniClass / Table 11 - Construc-tion Entities by Function

IfcSite, IfcBuilding und IfcBuildingStorey

Baum-struktur

Ordnet eine funktionale Klassifizierung IFC Gebäuden, IFC Geländen und ArchiCAD Geschossen zu auf der Basis dieser OmniClass-Spezifikation

Klassifi-kations-referenz

OmniClass.xml

OmniClass / Table 13 - Space by Function

IfcSpace und IfcSpaceType

Baum-struktur

Ordnet eine funktionale Klassifizierung ArchiCAD Raumflächen zu auf der Basis dieser OmniClass-Spezifikation

Klassifi-kations-referenz

OmniClass.xml

OmniClass / Tabelle 21 - Elemente

IfcElement, IfcBuildingElementType, IfcDistributionElementType, IfcElementComponentType, IfcFurnishingEleemntType, IfcTransportElementType, IfcDoorStyle, IfcWindowStyle und IfcGroup

Baum-struktur

Ordnet Gebäudelementen eine Kategorie-Klassifizierung zu auf der Basis dieser OmniClass-Spezifikation

Klassifi-kations-referenz

OmniClass.xml

OmniClass / Tabelle 23 - Produkte

IfcElement, IfcBuildingElementType, IfcDistributionElementType, IfcElementComponentType, IfcFurnishingEleemntType, IfcTransportElementType, IfcDoorStyle, IfcWindowStyle und IfcGroup

Baum-struktur

Ordnet Konstruktions-Produktklassen eine Kategorie-Klassifizierung zu auf der Basis dieser OmniClass-Spezifikation

Klassifi-kations-referenz

OmniClass.xml

Concept Design BIM 2010 (US GSA) / Project Client/Owner and Project Architect

IfcProject

Befehl

Definiert die für GSA erforderlichen Akteur-Systemelemente für das aktuelle Projekt

Akteur

Concept Design BIM 2010 (US GSA).xml

Concept Design BIM 2010 (US GSA) / Space Type (Owner)

IfcSpace und IfcSpaceType

Tabelle

Weist eine Typ-Klassifizierung ArchiCAD Raumflächen zu auf der Basis der GSA STAR Raumtyp-Spezifikation

Klassifi-kations-referenz

Concept Design BIM 2010 (US GSA).xml

Concept Design BIM 2010 (US GSA) / Space Category (Owner)

IfcSpace und IfcSpaceType

Tabelle

Weist eine Kategorie-Klassifizierung ArchiCAD Raumflächen zu auf der Basis der GSA STAR Raumkategorie-Spezifikation

Klassifi-kations-referenz

Concept Design BIM 2010 (US GSA).xml

Concept Design BIM 2010 (US GSA) / Space Category (BOMA)

IfcSpace und IfcSpaceType

Tabelle

Weist eine Kategorie-Klassifizierung ArchiCAD Raumflächen zu auf der Basis der definierten Anforderungen des American National Standard Institute (ANSI) und der Building Owners Management Association (BOMA)

Klassifi-kations-referenz

Concept Design BIM 2010 (US GSA).xml

Concept Design BIM 2010 (US GSA) / Spatial Zone Type (Energy Analysis)

IfcZone

Tabelle

Weist eine Typ-Klassifizierung IFC-Räumen zu auf der Basis der definierten Anforderungen des ASHRAE 90.1 Common Space Type

Klassifi-kations-referenz

Concept Design BIM 2010 (US GSA).xml

Concept Design BIM 2010 (US GSA) / Space Occupant Classifi-cation and Properties

IfcOccupant

Tabelle

Klassifiziert Organisationen, die ArchiCAD Räume, Geschosse und Ifc Gebäude belegen auf der Basis der CDB-2010 ‘Occupant Properties Lookup Table’

Klassifi-kations-referenz, individuelle IFC Eigen-schaft

Concept Design BIM 2010 (US GSA).xml

Uniclass-Tabellen…

IfcElement, IfcSpace, IfcZone, IfcElementType etc., je nach der ausgewählten Tabelle des Uniclass-Standards

Baum-struktur

Weist eine funktionale oder Kategorie-Klassifizierung Gebäuden oder Raum-elementen auf der Basis verschiedener Uniclass-Tabellen zu

Klassifi-kations-referenz

Uniclass.xml

Beispiele:

Weisen Sie die Regel “Concept Design BIM 2010 (US GSA) / Projektkunde/Besitzer und Projektarchitekt” der IfcProject-Einheit (die höchste Ebene der IFC-Modellhierarchie) zu, die in der Umhüllungs-Baumstruktur des IFC-Manager ausgewählt wurde. Als Ergebnis werden Akteure (IfcActor) mit den folgenden Beziehungen erstellt: Projekt Kunde/Eigentümer und Projekt-Architekt.

GSACommand.png 

Weisen Sie eine Raumbelegungs-Klassifizierung mithilfe der Regel “Concept Design BIM 2010 (US GSA) / Raumbelegungs-Klassifizierung und Eigenschaften” zu:

1.Erstellen Sie die neue Raumbelegung und ziehen Sie die dazugehörigen Elemente in diese Belegung (z. B. IfcSpace-Einheiten).

Siehe IFC Zuweisungen.

2.Wählen Sie den Namen der Raumbelegung in der Zuweisungsliste aus und verwenden Sie anschließend die Schaltfläche “Vordefinierte Regeln anwenden”. Wählen Sie im Dialogfenster die Regel “Concept Design BIM 2010 (US GSA) / Raumbelegungs-Klassifizierung und Eigenschaften” aus.

3.Wählen Sie in der Tabelle das gewünschte Klassifizierungselement aus.

4.Klicken Sie auf Anwenden. Die Klassifikationsreferenz-Elemente und die Eigenschaften für die Raumbelegung werden mit den Werten entsprechend dem ausgewählten Klassifizierungselement erzeugt.

GenerateClassif.png 

Sie können Regeln in den Datenbasen (Baumstrukturliste und Tabelle) suchen, indem Sie einen Teil eines Textes eingeben.

Wir können beispielsweise mit der Regel “OmniClass / Table 21 - Gebäudelemente einer Reihe von Decken (IfcSlabs) Klassifizierungen zuweisen:

1.Wählen Sie in dem Modell die zu klassifizierenden Deckenelemente aus (Sie können Suchen & aktivieren verwenden). Öffnen Sie den Einstellungsdialog und klicken Sie auf IFC-Eigenschaften verwalten... im Teilfenster Kennzeichen und Kategorien. Alternativ dazu können Sie die entsprechenden IfcSlab-Einheiten in der IFC-Manager-Baumstruktur auswählen.

2.Verwenden Sie das Werkzeug Vordefinierte Regeln anwenden. Wählen Sie im Dialogfenster die Regel “OmniClass / Tabelle 21 - Elemente” aus.

3.Geben Sie in dem Datenbasis-Suchfeld den Text “Dach” ein.

4.Wählen Sie im Bereich der Suchergebnisse den Titel “Dächer, Decken und Verkleidung” aus. Als Ergebnis wird das gleiche Element in der Baumstrukturliste ausgewählt.

5.Klicken Sie auf Anwenden. Die Klassifikationsreferenz wird mit dem Namen “Dächer, Decken und Verkleidung” erzeugt, mit dem ItemReference-Wert “21-02 10 20 20” und zusätzlichen Daten entsprechend dem OmniClass-Standard.

FlatRoof.png 

Anmerkung:

Sobald Sie ein Element auswählen, stehen nur die anwendbaren Regeln in der Liste “Regel auswählen” zur Verfügung (wenn Sie beispielsweise IfcProject ausgewählt haben, ist die Regel “Concept Design BIM 2010 (US GSA) / Projekt-Kunde/Eigentümer und Projekt-Architekt verfügbar). Alle nicht anwendbaren Regeln sind grau dargestellt.

IfcElement umfasst Gebäude, Verteilung (MEP) und Einrichtungselemente.

Bestimmte Regeln sind in Einstellungsdialogen nicht verfügbar, wenn sich die Regeln auf Elemente beziehen (Beispielsweise IfcBuilding, IfcBuildingStorey, IfcOccupant, IfcProject), die keine Einstellungsdialoge haben.

Sie können Ihre eigene Regel im .xml-Format erstellen und bearbeiten. Es wird empfohlen, die Struktur einer vorhandenen Regeldatei (die zahlreiche Regeln enthalten kann) zu prüfen und eine ähnliche neue Regel durch Duplizieren unter einem anderen Namen zu erstellen.

Die verfügbaren Regeln können über den folgenden Ordner aufgerufen werden, und die neu erstellten Regeln sollten ebenfalls an dieser Position gesichert werden:

-Auf Windows:
\Nutzer\Benutzername\GRAPHISOFT\IFC-Regeln “ArchiCAD-Version”

-Auf MacOS:
/Nutzer/Benutzername/Library/Application Support/GRAPHISOFT/IFC-Regeln “ArchiCAD-Version”