IFCデータの作成と編集

注記:チームワークでは、IFCマネージャー内のIfcProjectや、IfcBuilding、IfcSite、割り当て製品タイプを確保して変更できます。モデル要素(IfcWall、IfcColumn、IfcBeamなど)のIFCプロパティは、その要素を他のユーザーが確保していない場合のみ、IFCマネージャーから変更できます。

スキームデータ

スキーム(IFCスキーム設定)で設定した属性やプロパティ、分類参照エンティティには、任意に割り当てられた値あるいは派生した値を付けることができます。

要素にオプションのスキーム定義の属性またはプロパティを割り当てるには、要素の前にあるボックスにチェックを入れます。値フィールドを使用して、その値を値タイプ(ラベル、整数、ブールなど)に応じて定義します。スキーム定義の分類参照データの値を設定するには、手動で入力するか、または[事前定義ルールを適用]コマンドを使用します(「カスタムデータ」でその機能を参照)。値を割り当てられていない要素は、そのようにエクスポートされます。

取得値(ロックアイコンで示されます)は、既存のArchiCADデータのソースから取得されます。派生した値が下記のように表示されます。

黒:カスタム値で上書きされます。

グレー:IFCマネージャーで修正することができません。個々のArchiCAD値のソース元でのみ修正することができます。

製品出荷時のIfcBeams用マップルールの例を、下記に示します。

Name属性は、ArchiCADの梁に分類された要素のIDパラメータから取得されます(要素設定の[タグとカテゴリ]パネルで検索)。

IsExternalプロパティ(Pset_BeamCommon)の値「True」または「False」は、対応するArchiCAD要素の位置分類(「エクステリア」または「インテリア」)から取得します。

LoadBearingプロパティ(Pset_BeamCommon)の値「True」または「False」は、対応するArchiCAD要素の構造機能分類(「構造耐力要素」または「非構造耐力要素」のいずれか)から取得します。

派生するプロパティは、IFCスキーム設定で使用するマップルールから生じさせることもできます。

IFCスキーム設定」を参照してください。

カスタムデータ

[新規プロパティ/クラス]オプションを使用して、カスタムIFCプロパティまたは分類参照を新規作成します。または、[事前定義ルールを適用]コマンドを使用して自動作成することもできます。

CreateProperty.png 

新規カスタムIFCプロパティを作成するには、以下の手順に従います。

1.新規カスタムプロパティセットの名前を定義するか、または前に同じ要素タイプに定義した既存のプロパティセット名のリストから選択します(このリストにアクセスするには矢印アイコンをクリックします)。例えば、IfcWallの新規プロパティを作成する場合、リストには以前他のIfcWallに割り当てた全てのPset名が表示されます。

注記:エラーを回避するために(そして標準プロパティ定義ルールに従うために)、カスタムプロパティセットに名前を付けるときには標準の接頭文字「PSET」は使用しないでください。

2.新規カスタムプロパティの名前を定義します。

3.新規プロパティのタイプを設定します(単一、列挙、複雑など)。

4.プロパティタイプに応じて、その値タイプをラベル、テキスト、整数、ブールなどに設定します。

分類参照を新規作成するには、それに名前を割り当てるだけです。ここでも、以前に同じ要素タイプに定義した既存の分類参照名のリストから選択できます(このリストにアクセスするには矢印アイコンをクリックします)。

新規プロパティ(プロパティセットコンテナと共に)を定義すると、編集している要素だけでなく、他の要素にもこれを適用できます。例えば、選択したIfcWall要素に対して新規データを作成した場合、選択したのと同じタイプの全ての要素(全てのIfcWallエンティティ)、または現在のプロジェクト/IFCモデルの別の全要素に新規データを追加できます。[モデル階層の選択されたレベルで、スキーム設定...]を使用して、モデル階層のレベルを設定します。モデル階層のレベルには新規プロパティに追加する必要なIFCエンティティタイプを含めます。例えば、前述のIfcWallの場合、状況に応じて下記を選択します。

全てのIfcWallsに加えて、IfcColumns、IfcBeams、IfcSlabなどの新規プロパティを定義する場合は、「IfcBuildingElement」。

プロパティを全てのHVAC要素(IfcDistributionElements)にも追加する場合は、「IfcElement」。

プロパティを、全ての空間要素(IfcSpacesや、IfcBuildingStorey、IfcBuilding、IfcSiteを含む)にも追加する場合は、「IfcProduct」。

新規プロパティを全ての割り当てに追加する場合は、「IfcObject」。

IfcWallTypeだけでなく全てのプロジェクト要素(全てのIFCタイプ製品タイプを含む)を追加する場合は、「IfcObjectDefinition」の最高レベル。

これらのオプションは、今後新規要素を作成する場合にも使用され(選択したオプションに応じて、任意の新規IfcWall、または任意の新規要素)、このデータに自動的に割り当てられます。このようにして作成されたプロパティが、IFCスキーム設定に追加されます。モデル階層のレベルおよびコンテナ(ならびに前述の例)を把握するには、次図を参照するか、IFCスキーム設定のダイアログ内の階層ツリーを確認してください。

IFCスキーム設定」を参照してください。

SchemeAddProperties.png 

新規作成されたIFCデータは、IFCマネージャーで定義済みプロパティセットまたは「分類参照」フォルダ内に、および要素設定ダイアログでリストされるプロパティ内に表示されます。値をその値タイプに従って新規データに割り当てます。例えば、分類参照データは、定義/編集で使用可能な項目が 7 つあります(一番重要な項目は、分類参照データの名前(名前)と ID(ItemReference))。このようにして新規作成されたIFCデータは、前に赤いXを付けて表示されます。これはそのデータをいつでも削除できることを意味します。プロパティセット内にプロパティがなくなると、そのセットはリストから自動的に削除されます。プロパティセットやプロパティ、分類参照の名前を変更するには、名前をクリックしてから書き換えます。

カスタムIFCプロパティ(およびプロパティセット)は、[IFCスキーム設定]コマンドを使用して作成することもできます(これらの設定には上記の[新規プロパティをスキーム設定に追加...]オプションを使用して作成したデータも含みます)。これらのデータは、[IFCスキーム設定]コマンドを使用してのみ編集(削除、名前変更)できます。

割り当て

新規割り当てを作成するには、IFCマネージャーで以下の手順に従います。

1.[割り当て]アイコンをクリックして割り当てビューに切り替えます。

2.「IFCグループ」、「IFCゾーン」、「IFCシステム」、「アクター」、「スペース占有者」または「時系列スケジュール」項目をクリックして、割り当てタイプを選択します。

3.割り当てウィンドウセクションの下にある[新規作成]ボタンをクリックします。

4.新規項目を選択します。このデフォルト名は「新規」で始まり、作成される割り当てタイプが後に続きます(新規グループなど)。

5.ダイアログの右側にある[名称]属性フィールドで、新規割り当てに(新しい)名前を付けます。

6.属性または使用可能なプロパティの内容を編集します。

7.必要に応じて、[新規プロパティ/クラス]オプションを使用してカスタムIFCデータを追加します(上記を参照)。

8.コンテナツリーから新規リレーションフォルダにIFCエンティティをドラッグ&ドロップします。

注記:

新規割り当てにドラッグできるエンティティタイプは、割り当てタイプによって異なります。例えば、IfcSpace(ArchiCADゾーン)を1つのIFCゾーンにグループ化するだけの場合もあれば、IfcSpaceと既存のIFCゾーンの両方を 1 つのスぺース占有者(IfcOccupant)内にグループ化できる場合もあります。後者の場合は、割り当てのメンバーが割り当てとしての役割を果たすことができます。

IFCシステムの場合は、「新規リレーション」で要素グループに空間的関係も割り当てられます。必要な空間要素(ArchiCADゾーン(IfcSpace)、フロア(IfcBuildingElementStorey)、IFC建物またはIFCサイトなど)をドラッグし、「新規空間リレーション」フォルダにドロップするだけです。

プロジェクトでMEPモデラーアドオンを使用する場合は、定義したMEPシステムは下記のようになります。

MEPシステムをIFCシステムとして分類することができます。新規の空のIFCシステムを作成します。IFCシステムを選択し、右側(割り当てリストの下)の[MEP]アイコンをクリックします。それから定義したMEPシステムをドロップダウンメニューから選択します。選択したMEPシステムの要素は全て、コンテナツリーから「新規リレーション」フォルダに、自動的に追加されます。システムの名称(名称属性)は選択したMEPシステムと同じになります。

MEPシステムを既存のIFCシステムに追加することができます。リストで既存のIFCシステムを選択し、MEPシステムを上述と同様に選択します。既存のIFCシステムを選択したMEPシステムにしたがって名称変更します。次にMEPシステムの要素の全てを既存のIFCシステムのコンテナに追加します。いずれの場合においても、システムアイコンはMEP「プロペラ」アイコンに変わり、MEPシステムを使用していることが表示されます。MEPシステム要素をIFCシステムから削除するには、システム項目(現在、削除する要素があるMEPシステムの名称がついているもの)を選択しMEPシステムオプションのドロップメニューから、「切断」を選択します。

IFCグループや、IFCゾーン、IFCシステム割り当てでは、複数レベル(「サブ」)の階層が使用できます。サブの階層(例、親システム内の子(サブ)システム)は、次のようにして簡単に定義できます。

事前定義済みの割り当てを、目的の割り当てと同じタイプの作成済み「新規リレーション(または名前の付いたリレーション)」フォルダにドラッグし、ドロップします。あるいは、「親」割り当ての「新規リレーション(または名前の付いたリレーション)」フォルダを選択しながら、[新規]をクリックし、新規「子(サブ)」割り当てを定義します。

別の親割り当てに移動した親割り当ては、その割り当ての「子(サブ)」割り当てになります(これは「移動」です)。

子(サブ)割り当ては、異なる親割り当てに、移動かコピーのどちらか一方が行えます(コピーするには、子(サブ)割り当てをドラッグしながら、Ctrl/Altを押してください)。

子(サブ)割り当てを親割り当てにするには、それを選択して、ダイアログボックスの外側にドラッグします。子(サブ)割り当ては、親割り当てとして階層に再表示されます。

必要に応じて、ダイアログの右側にある[名称属性]フィールドで、新規リレーションに名前を定義します。

関係性または割り当てを削除するには、[削除](赤いX)ボタンを使用します。

IFC割り当て」を参照してください。

例:

「セキュリティゾーン」という名前のIfcZoneを作成します。これはプロジェクトのセキュリティ機能を持つ全てのIfcSpaceを1つにグループ化します。

SecurityZone.png 

エレベーターシステム内のグループ化されたエレベータを、機械システムの子(サブ)システムにすることができます。

IFCGroupElevators.png 

プロジェクト設計担当者をアクターとして定義します。この要素はIfcProjectのみで、「個人」のアクター属性を持ちます。

IFCActor.png 

新しいスペース占有者を使用して、所有者が「組織」の全てのIfcSpaceを1つにグループ化します。

OwnerOrganization.png 

新しい時系列スケジュールを使って、IfcSpacesでの(照明の点灯時間および消灯時間について)週次スケジュールの割り当てをします。

IFCTimeSchedule.png 

製品タイプ

IFCマネージャーには、プロジェクトに存在する全てのIFC製品タイプおよびそれを参照する全ての要素が配置され、表示されます。確認するには、コンテナツリーの下にある2番目のアイコンを使用して、[製品タイプ]ビュー/定義モードに切り替えます。表示されるリストで、タイプ(IfcWallTypeなど)またはスタイル(IfcWindowStyleなど)、その関連要素を選択し、IFCマネージャーの右側でIFCデータの確認と編集を行います。

配置するとすぐに、ArchiCAD要素に、IFCエンティティタイプ(または要素分類)に対応するIFC製品タイプが自動的に割り当てられます。例えば、ArchiCADスラブが「ArchiCADタイプ」の要素分類(IfcSlab)をもつ場合、IFC製品タイプはIfcSlabTypeとなります。分類が「天井」(IfcCovering)である場合、タイプはIfcCoveringTypeになります。デフォルトのタイプ名は、本マニュアルのIFC製品タイプの節に記述されているように、自動的に生成されます。この命名規則にしたがって、それぞれのArchiCAD/IFC要素は、特定のIFC製品タイプに割り当てられます。例えば、同じように名付けられたプロファイルをもつArchiCAD柱(IfcColumns)は、プロファイル名が付いた単一タイプに割り当てられます。

IFC製品タイプ」を参照してください。

作成するIFC製品タイプのデータ(例、名前)は、デフォルトでは編集できません。データはイタリック体のグレーの印字で表示され、右側のIFCデータの全てがグレー表示になります。この場合、新規IFCデータ(例、カスタムIFCプロパティまたは分類参照)をどちらかのタイプに割り当てることができます。

IFC製品タイプを編集したい場合があります。次に例を示します:

名前(IFC属性名)の変更

未設定の属性または標準プロパティの値の設定

既存のプロパティデータの修正

新規のカスタムプロパティまたは分類参照データの作成

IFCデータの作成と編集」を参照してください。

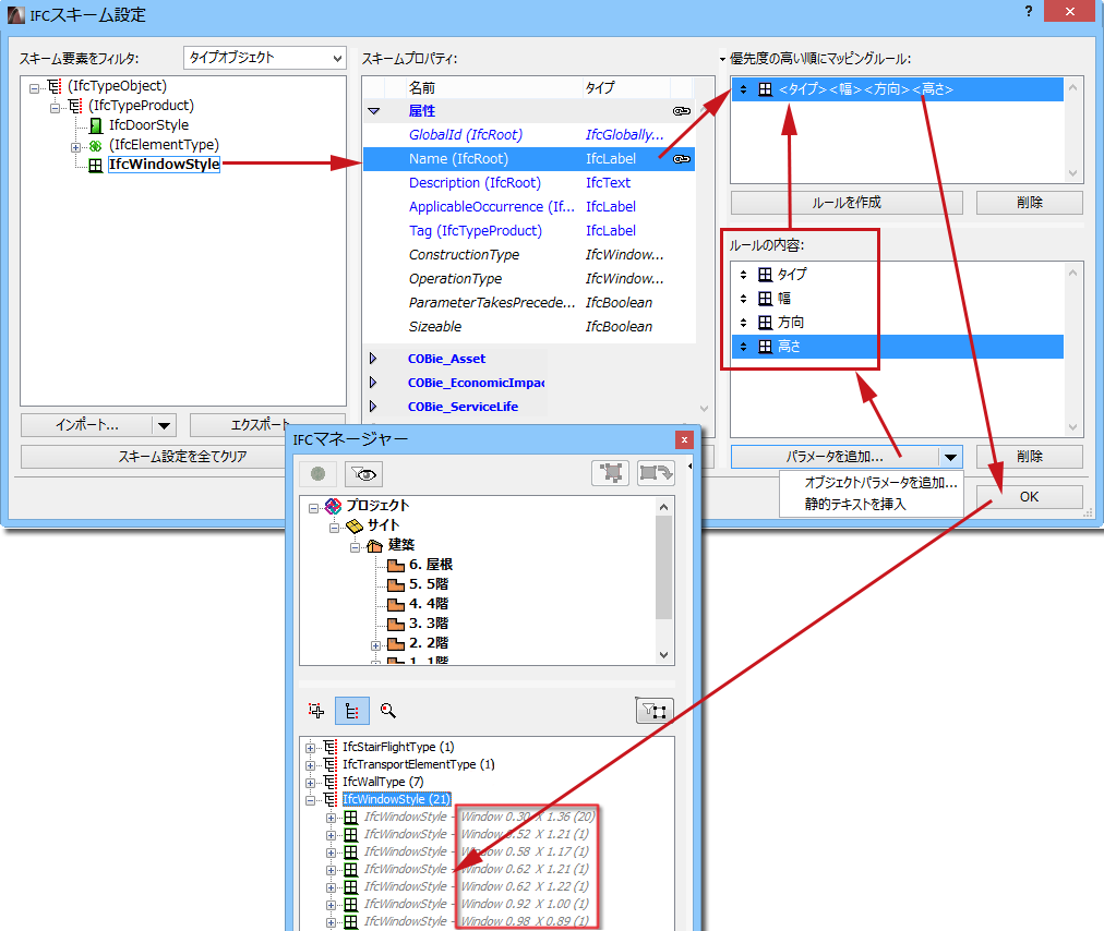
ArchiCADのデータマップルールをIFC製品タイプ要素のIFCデータに適用できます。例えば、ウィンドウタイプの名称(IfcWindowStyleの名称属性)をライブラリ部品名や窓の幅や高さパラメータの組み合わせから作成できます。

IFCスキーム設定」を参照してください。

GenerateWindowType.png 

IFC製品タイプを編集するには、まず初めに編集できるよう設定します。次に[編集/新規タイプ]ボタンをクリックします。その後、必要な修正を行います。IFC製品タイプのデータをデフォルト値に戻すには、[タイプをリセット]ボタンをクリックします。

注記:「タイプをリセット」で編集したIFCデータは、全てオリジナルの値に戻り、新規データが削除されます。

IFC製品タイプのエンティティ(編集可能な状態で、[編集/新規タイプ]ボタンを使用して有効化されたもの)を単一のIFC製品タイプすることができます(例、2つのIfcWindowStyleタイプを単一のIfcWindowStyleに合成)。この合成は次の形式を取ることができます。

既存のIFC製品タイプを別のタイプに適用します。これは、ドア/窓を除く、全ての要素タイプに応用できます(説明については下記参照)。例えば、厚みの異なる2種類のコンクリートスラブがあるとします。厚みはスラブにとって重要なプロパティなので、デフォルトでは、2種類の異なるIFC製品タイプ(IfcSlabType)として分類されます。ただし、「コンクリートスラブ」と名付けた新規の単一のタイプに合成する場合、 簡単に設定できます。タイプフォルダでIfcSlabsの一つを選択し、他のスラブタイプにドラッグします(スラブタイプ名称の上にドラッグ)。こうして、元のタイプから削除され、他のタイプに設定されます。次に、現在、2つの要素をもつ2番目のタイプの名称を「コンクリートスラブ」に変更します(下図参照)。

IFCNewSlabs.png 

ドアまたは窓の合成は、上記のものより複雑なものとなります。これは主要なパラメータの中にはGDLデータで作成されたものがあり、要素を合成した際に修正されないためです。そのようなパラメータはOperationTypeAttributeおよびパネルとライニングの属性です。全て同一のデータ(例、サイズ、パネルタイプ)をもつが、オペレーションタイプが異なる2枚のドアがあるとします(右に開くドアと左に開くドア)。この2枚のドアは、異なる2種類のIFC製品タイプとして分類されます。2種類のタイプは、同じ名称をもちますが、「オペレーションタイプ」のIFC属性は異なります。2枚のドアを両方とも同じIFC製品タイプにするには、いずれか一方のドアを選択し、もう一方(2番目)のタイプに重ねます。その結果、共通のタイプが新規に作成されます。このタイプには、2番目のタイプのデータのうち、GDLデータで作成されていないもの(名称属性、プロパティ、分類参照など)が全て使用されます。この新規に作成された共通タイプは、エクスポートでき、また両方のドアに割り当てられています。共通タイプの名称は変更でき、データを修正することができます。その一方で、2種類のドアのもともとのタイプは、「リンクしたタイプ」と呼ばれてそれぞれ残っていて、設定データの内、2枚のドア間で生成され、異なるデータ(この例では、OperationType属性)がそれぞれの要素にリンクされます。言い換えると、どちらのドアも一つのタイプに属すことになり、このタイプは両方のドアが共通とするデータの全てをもちますが、その一方で、それぞれのドアは互いに異なるIFCデータを保持し、両方のドアが合成されることはありません(下図参照)。

IFCCombineDoors.png 

[タイプをリセット]オプションでは、以下の操作ができます。

選択したIFC製品タイプ(IfcWallTypeなど)で編集を加えたものに適用する場合は、タイプの元データが復元され(新規に修正したIFCデータは失われます)、タイプは編集できなくなります。タイプを合成した結果、タイプが新規の要素を含む場合、それらの要素は元の位置に戻ります。

単一の要素(IfcWallなど)で異なるタイプに移動したものに適用する場合は、要素はプログラムによって自動的に割り当てられた元の位置に戻ります。

IFCResetType.png 

ArchiCAD要素のいくつかでは、特定の IFC 製品タイプの自動定義は、必ずしも明確とは限りません。特にHVAC要素の場合(IfcDistributionElements)明確ではありません。MEPモデラーパイプ要素がある場合、 デフォルトでは、IFCエンティティ分類はIfcFlowSegmentになります。ただし、IFC 製品タイプの定義はより詳細になります(下図参照)。プログラムは自動的にIfcFlowSegmentType のサブタイプを選択します(IfcPipeSegmentType など)。異なるIfcFlowSegmentTypeのサブタイプに後で修正できます(IfcDuctSegmentTypeなど)。修正には、[製品タイプを変更]ドロップダウンメニューを使います(上述のように[編集/新規タイプ]機能を使用して、IFC製品タイプが編集可能になっているか確認してください)。

IFCPipeType.png 

事前定義ルール

[事前定義ルールを適用]ボタンを使用して、自動(.xmlベース)ルールに基づいて、選択した要素に新規IFCデータを割り当てることができます。これには、構造の違いに基づいて、次の3 タイプのルールが適用されます。

「ツリーリスト」ルール:ツリー構造データベースから要素を選択して新規データを作成します

「テーブル」ルール:テーブルから行を選択して新規データを作成します

「コマンド」ルール:ルールコマンドを開始して新規データを作成します

プログラムには出荷時設定の組み込みルールが含まれています(これはArchiCADのローカライズバージョンによって異なります)。例として、次の表にArchiCADの各言語バージョンに含まれるルールをまとめて示します。

ルール名

関連オブジェクト

ルールタイプ

機能

新規IFCデータ

ルールファイル

OmniClass/テ-ブル11-機能別構造エンティティ

IfcSite、IfcBuilding、IfcBuildingStorey

ツリーリスト

OmniClass仕様に基づいて、機能分類をIFC建物や、IFCサイト、ArchiCADフロアに割り当てます。

分類参照

OmniClass.xml

OmniClass/テ-ブル13-機能別空間

IfcSpaceおよびIfcSpaceType

ツリーリスト

OmniClass仕様に基づいて、機能分類をArchiCADゾーンに割り当てます。

分類参照

OmniClass.xml

OmniClass/テーブル21-要素

IfcElement、IfcBuildingElementType、IfcDistributionElementType、IfcElementComponentType、IfcFurnishingEleemntType、IfcTransportElementType、IfcDoorStyle、IfcWindowStyle、IfcGroup

ツリーリスト

OmniClass仕様に基づいて、カテゴリ分類を建築物要素に割り当てます。

分類参照

OmniClass.xml

OmniClass/テーブル23-製品

IfcElement、IfcBuildingElementType、IfcDistributionElementType、IfcElementComponentType、IfcFurnishingEleemntType、IfcTransportElementType、IfcDoorStyle、IfcWindowStyle、IfcGroup

ツリーリスト

OmniClass仕様に基づいて、構造製品クラスを建築物要素に割り当てます。

分類参照

OmniClass.xml

Concept Design BIM 2010(米国GSA)/プロジェクト依頼人/所有者およびプロジェクト設計担当者

IfcProject

コマンド

現在のプロジェクト用にGSAで必要なアクターシステム項目を定義します。

アクター

Coceptn Design BIM 2010(US GSA).xml

Concept Design BIM 2010(米国GSA)/空間タイプ(所有者)

IfcSpaceおよびIfcSpaceType

テーブル

GSAのSTAR空間タイプ仕様に基づいて、タイプ分類をArchiCADゾーンに割り当てます。

分類参照

Coceptn Design BIM 2010(US GSA).xml

Concept Design BIM 2010(米国GSA)/空間カテゴリ(所有者)

IfcSpaceおよびIfcSpaceType

テーブル

GSAのSTAR空間カテゴリ仕様に基づいて、カテゴリ分類をArchiCADゾーンに割り当てます。

分類参照

Coceptn Design BIM 2010(US GSA).xml

Concept Design BIM 2010(米国GSA)/空間カテゴリ(BOMA)

IfcSpaceおよびIfcSpaceType

テーブル

米国規格協会(ANSI)およびBOMA(Building Owners Management Association)の要件に基づいて、カテゴリ分類をArchiCADゾーンに割り当てます。

分類参照

Coceptn Design BIM 2010(US GSA).xml

Concept Design BIM 2010(米国GSA)/空間ゾーンタイプ(エネルギー分析)

IfcZone

テーブル

ASHRAE 90.1「共通空間タイプ」に基づき、タイプ分類をIFCゾーンに割り当てます。

分類参照

Coceptn Design BIM 2010(US GSA).xml

Concept Design BIM 2010(米国GSA)/スペース占有者分類およびプロパティ

IfcOccupant

テーブル

CDB-2010の「占有者プロパティ検索テーブル」に基づいて、ArchiCADゾーンやフロア、IFC建物を占有する組織を分類します。

分類参照、カスタムIFCプロパティ

Coceptn Design BIM 2010(US GSA).xml

Uniclassテーブル…

IfcElement、IfcSpace、IfcZone、IfcElementTypeなど(選択したUniclass標準に応じて)

ツリーリスト

Uniclassテーブルに基づいて、機能分類またはカテゴリ分類を、建築物要素または空間要素に割り当てます。

分類参照

Uniclass.xml

例:

IFCマネージャーのコンテナツリーで選択したIfcProjectエンティティの[Concept Design BIM 2010(US GSA) /プロジェクト依頼人/所有者およびプロジェクト設計担当者]ルール(IFCモデル階層の最上位レベル)を適用します。結果として、「プロジェクトの依頼人」/「所有者とプロジェクトの設計担当者」の関係性を持つアクター(IfcActor) が作成されます。

GSACommand.png 

[Concept Design BIM 2010(US GSA) /スペース占有者分類およびプロパティを使用して、スペース占有者分類を割り当てます。

1.新しいスペース占有者を作成し、それに属する要素にドラッグします(例:IfcSpace エンティティ)。

IFC割り当て」を参照してください。

2.割り当てリストでスペース占有者の名前を選択し、[事前定義ルールを適用]ツールを使用します。ダイアログボックスから、[Concept Design BIM 2010(US GSA) /スペース占有者分類およびプロパティ]ルールを選択します。

3.テーブルから、目的の分類項目を選択します。

4.[適用]をクリックします。選択した分類項目に対応する値を使用して、スペース占有者の分類参照要素とプロパティが生成されます。

GenerateClassif.png 

テキストの一部を入力して、データベース(ツリーリストとテーブル)内のルールを検索できます。

例えば、以下の手順に従って、[OmniClass / テーブル21-要素]ルールを使用して多数の屋根スラブ(IfcSlabs)に分類を割り当ててみましょう。

1.モデル内で、分類するスラブ要素を選択します([検索と選択]を使用できます)。設定ダイアログボックスを開き、[タグとカテゴリ]パネルで[IFCプロパティを管理]をクリックします。あるいは、[IFCマネージャー]コンテナツリーから対応するIfcSlabエンティティを選択します。

2.[事前定義ルールを適用]ツールを使用します。ダイアログボックスから、[OmniClass / テーブル21-要素]ルールを選択します。

3.データベース検索フィールドに、テキスト「Roof」を入力します。

4.[検索結果]領域で、[Roof Decks, Slabs, and Sheathing]タイトルを選択します。結果として、ツリーリストで同じ項目が選択されます。

5.[適用]をクリックします。分類参照が、ItemReference値[21-02 10 20 20]の「Roof Decks, Slabs, and Sheathing」という名前で、OmniClass標準に対応した追加データと共に生成されます。

FlatRoof.png 

注記:

要素を選択すると、[ルールを選択]リストで適用可能なルールのみが有効になります(例えば、IfcProjectを選択すると、[Concept Design BIM 2010(US GSA) /プロジェクトの依頼人/所有者および設計担当者]ルールが有効になります)。適用できないルールは全てグレーになります。

IfcElementには、建築、設備(MEP)および家具要素が含まれます。

設定ダイアログを持たない要素(IfcBuilding、IfcBuildingStorey、IfcOccupant、IfcProject、IfcGroupなど)に関係するルールは、設定ダイアログで有効になりません。

独自のルールを.xml形式で作成および編集することができます。既存のルールファイルの構造(複数のルールが含まれる場合があります)をよく調べて、それを別の名前で複製してそれを基に新規ルールを作成することをお勧めします。

使用可能なルールは、以下のフォルダからアクセスできます。新規作成したルールもこれと同じ場所に保存する必要があります。

-Windowsの場合:
\Users\user name\GRAPHISOFT\IFC Rules “ArchiCAD version”

-MacOSの場合:
/Users/user name/Library/Application Support/GRAPHISOFT/IFC Rules “ArchiCAD version”